I have the need to be able to read the PGA309 serial number thru software. I have modified Multical for this and I am able to see the locations 0 thru 122.
After I have went thru the normal calibration and passed I had the understanding that the S/N (as assigned by Multical), Date Code, and Model number are programmed in the companion EEPROM the PGA309 system board. My board is using 16K EEPROM the same as being used in the round PGA309 PCBA reference design. Checking at address 140, 142, and 144 un get
My s/n that is supposed to be written I can of course see in the Fast Scan section. But I'm not sure if it really is written in the first place or I just can't read it ... even though I can read other address 122 and below.
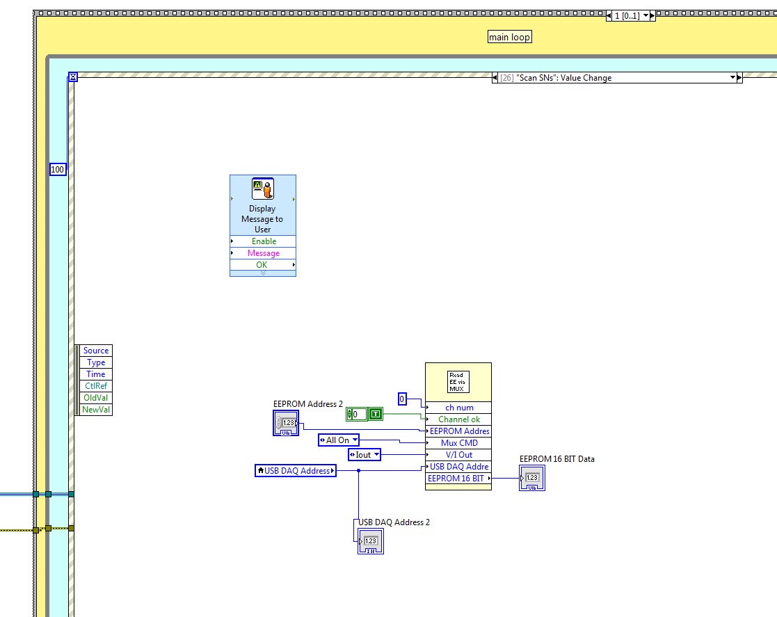
Here is what I added, I just set the EEPROM address and click a button on the front panel.
This starts the EEPROM read.
The results are displayed here. And any address in the range of 0 - 122 I can read OK.
If I have the EEPROM data output to file I also only see from 0 - 122. What ever is in the "Read EEPROM" Data table is sent to the ascii file, nothing else. Anything past 122 is blank.
Here is my model file setup.
Any read of 140, 142, or 144 results in a 65535 value.
Any suggestions? THX






