This thread has been locked.

If you have a related question, please click the "Ask a related question" button in the top right corner. The newly created question will be automatically linked to this question.

LMK5B33216EVM: can't program R1225 to EEPROM

Part Number: LMK5B33216EVM
Other Parts Discussed in Thread: LMK5B33414, LMK5B33414EVM

Tool/software:

Hi Clock team,

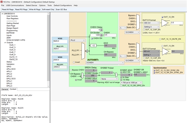
I'm trying to program the EEPROM of the LMK5B33414 so that the OUT12 outputs a 0.5M clock on power up without configuration, but I seem to be running into a bug, as follows:


I need to set the CH divider of the OUT12 to 1250, this 12bit data will be stored in R1225[3:0] and R1226[7:0], but only R1226 can be written to the EEPROM, which means that I lost the higher 4 bits of the CH divider , and the result is that the output frequency of the OUT12 is incorrect after LMK5B33414EVM POR, the effective part is only the lower 8 bits of 1250.

After testing, it seems that all CH dividers of all output channels have the same bug, i.e. all OUT_x_y_CH_DIV_11: 8 can't load data from the EEPROM at POR, and you can see from the REGCOMMIT sequence that they have been lost.

This is causing us a lot of trouble as 0.5M is our planned power clock and we need it to be valid by default, could you please help to see if there is a way to fix it?

  • Hello Gaofeng,

    I am sorry to inform but it is not an error with Ticspro but part of the way the part was designed.

    For OUT4 to OUT13 the OUT_CH_DIV are split between two registers with only ONE register containing the 8 lowest bits being in EEPROM. The other 4 bits of that register are not in the EEPROM. Therefore you are not able to program the outputs using a divider greater than 256 in EEPROM.

    This is why the programming guide table shown above has EEPROM=Y for only R1226.

    If using the device in I2C or SPI plus EEPROM, you will be able to configurable that divide value but from just using the EEPROM you cannot get that output configuration.

    Best Regards,
    Kyle Yamabe