This thread has been locked.

If you have a related question, please click the "Ask a related question" button in the top right corner. The newly created question will be automatically linked to this question.

SK-AM62: can MCU M4F access flash eMMC?

Part Number: SK-AM62
Other Parts Discussed in Thread: SYSCONFIG

Hello,

I would like to know if MCU M4F can access flash eMMC or we should use R5F core.

Thanks,

Marwan

  • Hello Marwan,

    I would expect that the M4F should be able to access the same external memories during runtime that the R5F core is able to access. I am sending your thread to a team member more familiar with M4F development than I am to double-check.

    Please note that there are some differences between M4F and R5F:

    1) M4F does not have a local cache, R5F does

    2) M4F does use lots of its memory addresses for tools within the M4F subsystem. In order to access memory addresses outside of the M4F subsystem that have those same addresses, you need to use the Region Address Translation (RAT) tool. See this FAQ for more: https://e2e.ti.com/support/processors-group/processors/f/processors-forum/1192281/faq-am62x-am64x-updating-the-region-based-address-translation-rat-settings

    Regards,

    Nick

  • Hi Nick,

    Thanks for your reply.

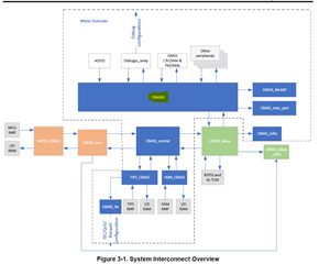
    in the system interconnect diagram, I see that M4F is not connected to CBASS0, and it is mentioned in Table 3-1. Route ID Table, that MMCSD0 is connected to cbass0 with route ID 269 and 270.

    Also, in SysConfig tool for M4F, I don't see MMCSD in contrast to R5F. I am showing below for M4F.

    Is there something I am missing out that will enable M4F to use MMCSD?

    BR,

    Marwan

  • Hello Marwan ,

    Sorry for the delayed reply since Anshu was busy with other work.

     I am working on your thread. You may get a reply in one or two days.

    Regards,

    S.Anil.

  • Hello Marwan ,

    I have looked at TRM to confirm whether M4F can access the MMCSD or not.

    There are primarily two chapters: SYSTEM INTERCONNECT CHAPTER and INTERRUPT CONNECTIVITY CHAPTER.

    Please see the images below for more details.

     

    As per my understanding, you can access the EMMC from M4F in polling mode only; it does not work in Interrupt mode.

    So, I am thinking that the MMCSD periperhal configuration option is not available in system config  since MMCSD interrupts are not routed to the M4F core.

     Even if you access MMCSD from M4F, I am thinking that M4F CPU performance will be degraded, and as of now, we have not verified at our side that you can access MMCSD from M4F.

     

    Please try to avoid the usage of MMCSD from the M4F core, and maybe CPU performance will be degraded.

    May I know why you want to access the MMCSD from M4F?

    Regards,

    S.Anil.