This thread has been locked.

If you have a related question, please click the "Ask a related question" button in the top right corner. The newly created question will be automatically linked to this question.

CCS/AWR1443BOOST: can not run the binary

Part Number: AWR1443BOOST
Other Parts Discussed in Thread: AWR1443, , AWR1243BOOST, AWR1243, SYSBIOS, UNIFLASH

Tool/software: Code Composer Studio

Hi

       I am try to demo the AWR1443, I follow the guide to 5.3 "Running the binary". But the console window do not show anything. Does it running take long time? If not What can I do to check it is working or not? Thank you.

  • Hi Wendy,
    Can you provide a link to the guide you are following? Also please a provide a screenshot of your CCS so I can see what the issue is.

    Thanks
    ki
  • Hi Ki

     The guide what I refer is in the attachment. and the Screenshot of my CCS as below. Thank you 5618.mmw_user_guide.pdf 

  • Were you able to get to main ok before pressing the Run/Resume button?

    Thanks
    ki
  • Hi Ki

    The "main" you mean is like below screenshot ? The screen shot is what I rebuild the project  and the console window say it succeed. But after I click the run button the console window do not show anything. Thank you.

  • Hi Ki

    I try to run it again and pause it randomly that  found the error like below

    "Can't find a source file at "/home/gtbldadm/nightlybuilds/mmwave_sdk/scripts/jenkins/../../ti/common/sys_common.h" "

    or

    Can't find a source file at "/home/gtbldadm/nightlybuilds/mmwave_sdk/ti/drivers/soc/src/soc.c" 

    Is that mean I have wrong path? Thank you .

  • I meant reaching main when starting a debug session like in the screenshot on slide 23:

  • wendy said:

    I try to run it again and pause it randomly that  found the error like below

    "Can't find a source file at "/home/gtbldadm/nightlybuilds/mmwave_sdk/scripts/jenkins/../../ti/common/sys_common.h" "

    or

    Can't find a source file at "/home/gtbldadm/nightlybuilds/mmwave_sdk/ti/drivers/soc/src/soc.c" 

    Is that mean I have wrong path? Thank you .

    Please see:

    http://software-dl.ti.com/ccs/esd/documents/users_guide/sdto_ccs_debug-handbook.html#debugging-library-code

    thanks

    ki

  • Yes, I reach main to start debugging session. But It's not working on the console window. 

  • please provide the executable you are running on the target so I can try in my local environment
  • Hi Ki

    I use CCSv7 and the requirement software of the guide. 

    The attachment is demo which I download from resource explorer. And I follow the guide till step 5.3 "running the binary" the console window do not show anything. Thank you.0285.mmw_user_guide.pdfmmw.rar

  • Thank you. When I try to run your code, I can see that it gets stuck at line 1486 of main.c. I'm not sure why it gets stuck but this appears to be the issue. I know that there is a dependency on silicon revision ES2.0. I'm not sure what I have.

    In any case, I am not familiar enough with the HW and SW to provide much more suggestions. I am going move this thread to the mmWave forum. The experts there can provide more suggestions

    Thanks
    ki
  • Wendy,

    You can follow the steps mentioned in the MMWAVE-SDK-USER-GUIDE . The steps are elaborate and will help with resolving the issue.

    -Raghu

  • Hi Raghu

     I follow the guide but it still have problem. 

    1.In the guide says "Power off" Does it mean there is a switch to off it ? Or I just pull the plug to off it? like picture as below. 

       

    2. After I do the step 3. 3. 1. Demonstration Mode to load image on EVM and power off, then remove the jumper on SOP2, and power up again. The DS1 (NERR_OUT) LED turns on. Is it correct?Because refer the guide " AWR1443, AWR1243 Evaluation Module (AWR1443BOOST, AWR1243BOOST) mmWave Sensing Solution User's Guide " Page17 Table 6 say it means the hardware error.But I just follow the guide to remove the jumper. 

    3. Where can I get the "setenv_tools.bat" file? 

    4. After I do the step 4. 4. 2. 1. Windows I run the "mmwave_sdk_setupenv.bat". It shows error as below . How can I define the R4F?

    Thank you very much.

  • Wendy,

    You will need to create the setenv_tools.bat by copying from user guide . Attached

    @REM ******************************************************************
    @REM * FILE PURPOSE: Environment Setup
    @REM ******************************************************************
    @REM * FILE NAME: mmwave_sdk_setupenv.bat
    @REM *
    @REM * DESCRIPTION:
    @REM *  Configures and sets up the Build Environment for mmWave SDK.
    @REM *
    @REM ******************************************************************
    @echo off
    
    REM -------------------------------------------------------------------
    REM Sanity Check: Ensure that all the required variables are defined
    REM -------------------------------------------------------------------
    set R4F_CODEGEN_INSTALL_PATH=D:/Project/Auto-Radar/Source/ar1xxx_tools/cgtools/arm/16.9.1.LTS
    set MMWAVE_SDK_INSTALL_PATH=D:/ti/mmwave_sdk_01_00_00_05/packages
    set BIOS_INSTALL_PATH=D:/ti/bios_6_50_01_12/packages
    set XDC_INSTALL_PATH=D:/ti/xdctools_3_50_00_10_core
    set PERL_INSTALL_PATH=C:/Strawberry/bin
    set DOWNLOAD_FROM_CCS=yes
    set MMWAVE_SDK_DEVICE=%1
    set C674_CODEGEN_INSTALL_PATH=D:/ti/ti-cgt-c6000_8.2.0
    set C64Px_DSPLIB_INSTALL_PATH=D:/ti/dsplib_c64Px_3_4_0_0
    set C674x_MATHLIB_INSTALL_PATH=D:/ti/mathlib_c674x_3_1_2_1
    set XWR16XX_RADARSS_IMAGE_BIN=%MMWAVE_SDK_INSTALL_PATH%/../firmware/radarss/xwr16xx_radarss_rprc.bin
    
    for your reference. You can change the path of the tools and use it in your environment.

    Also please use the tools version  as mentioned in the user guide. 

    Thanks,

    Raghu 

  • Hi Raghu 

        Thank you for your help. but it still have error as below. and The DS1-LED turns on after I remove the jumper on SOP2, is it correct action? I am new for CCS and AWR1443 sorry to ask basic problem and thanks for your responding.

  • Hi Raghu           

    I have solved the mmWave Build Environment problem. But the previous question do not solve it. Below is  my problem.

    I'm trying to test the demo by AWR1443EVM.

    I already generated both xwr14xx_mmw_mss.bin and xwr14xx_mmw_mss.xer4f successfully.

    And also succeeded in loading xwr12xx_xwr14xx_radarss.bin and xwr14xx_ccsdebug_mss.bin into AWR using Uniflash.

    Now I'm facing a trouble cannot run the device at debug mode.

    I connected the device and downloaded .xer4f file on the CCS,but it doesn't seem to run when press Resume button. 

    CCS's version is 7.1 and SDK is 01_00_00_05.

    Could you give me some advice to solve this issue? Thank you

  • Wendy,

     I assume you are loading the capture demo.

    Send me a snapshot of the CCS after you have downloaded the code and executed .

    -Raghu

  • Hi Raghu

                    Here is my snapshot. I choose the " mmWave SDK demo-14XX->CCS project " in Resource Explore. Thank you.

  • Wendy,

    If you have followed the steps mentioned in the "3. 3. Loading images onto xWR14xx/xWR16xx EVM" + "3. 3. 2. CCS development mode", I do not see any reason why you are not able to get the mmwave demo working on the AWR1443BOOST.

    You will need to download the code on "Cortex_R4_0" .This is the core to download your mmwave demo image.
    I am not able to understand why you are facing trouble in running device in debug mode if you have followed above step.

    -Raghu
  • Hi Raghu

           I think the CCS does not detect the "Cortex_R4_0". So that the console window shows nothing. What can I do to detect the "Cortex_R4_0"? 

          I do the snapshot on 3.3.2 CCS development mode, Please refer the attachment. Another question is "Power off/up" is there any switch to do it? or I can pull the plug means power off

    Very thanks for your help.8233.AWR1443 DEMO.pdf 

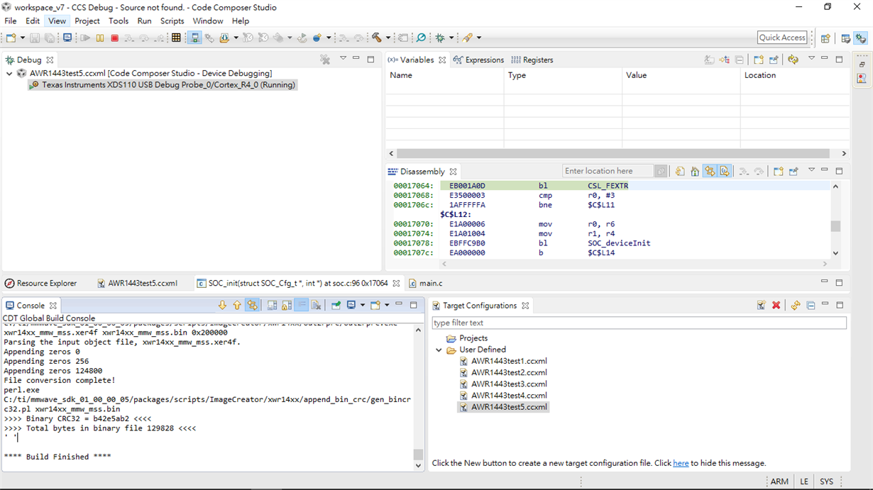
  • Hi Raghu

         Is it possible that I rebuild the wrong .xer4f file ? So the console window shows nothing when I run the binary to the EVM. Because I found the number of "Total bytes in binary file" is different from guide. The guide is 130260 and mine is 129828. It also show 2 errors at the front. Below is the result of rebuild project.  I am the new in CCS and mmWave  and I very desire to figure it out. Thank you.

    **** Build of configuration Debug for project mmw ****

    "C:\\ti\\ccsv7\\utils\\bin\\gmake" -k -j 4 all -O

    rm -f C:/Users/wendy/workspace_v7/mmw/xwr14xx_mmw_mss.bin

    makefile:193: recipe for target 'pre-build' failed

    process_begin: CreateProcess(NULL, rm -f C:/Users/wendy/workspace_v7/mmw/xwr14xx_mmw_mss.bin, ...) failed.

    make (e=2): system can not find the file。

    gmake[1]: [pre-build] Error 2 (ignored)

    ' '

    'Building file: ../mmw.cfg'

    'Invoking: XDCtools'

    "C:/ti/xdctools_3_50_01_12_core/xs" --xdcpath="C:/ti/bios_6_50_01_12/packages;C:/ti/ccsv7/ccs_base;" xdc.tools.configuro -o configPkg -t ti.targets.arm.elf.R4F -p ti.platforms.cortexR:IWR14XX:false:200 -r release -c "C:/ti/ccsv7/tools/compiler/ti-cgt-arm_16.9.4.LTS" "../mmw.cfg"

    making package.mak (because of package.bld) ...

    generating interfaces for package configPkg (because package/package.xdc.inc is older than package.xdc) ...

    configuring mmw.xer4f from package/cfg/mmw_per4f.cfg ...

    generating custom ti.sysbios library makefile ...

    Starting build of library sources ...

    making C:/Users/wendy/workspace_v7/mmw/src/sysbios/sysbios.aer4f ...

    gmake[1]: Entering directory `C:/Users/wendy/workspace_v7/mmw/src/sysbios'

    cler4f C:/ti/bios_6_50_01_12/packages/ti/sysbios/BIOS.c ...

    asmer4f C:/ti/bios_6_50_01_12/packages/ti/sysbios/family/arm/IntrinsicsSupport_asm.asm ...

    asmer4f C:/ti/bios_6_50_01_12/packages/ti/sysbios/family/arm/TaskSupport_asm.asm ...

    asmer4f C:/ti/bios_6_50_01_12/packages/ti/sysbios/family/arm/v7r/vim/Hwi_asm.sv7R ...

    asmer4f C:/ti/bios_6_50_01_12/packages/ti/sysbios/family/arm/v7r/vim/Hwi_asm_switch.sv7R ...

    asmer4f C:/ti/bios_6_50_01_12/packages/ti/sysbios/family/arm/exc/Exception_asm.asm ...

    asmer4f C:/ti/bios_6_50_01_12/packages/ti/sysbios/family/arm/v7r/tms570/Core_asm.sv7R ...

    asmer4f C:/ti/bios_6_50_01_12/packages/ti/sysbios/family/arm/a15/TimestampProvider_asm.asm ...

    arer4f BIOS.obj arm_IntrinsicsSupport_asm.obj arm_TaskSupport_asm.obj vim_Hwi_asm.obj vim_Hwi_asm_switch.obj exc_Exception_asm.obj tms570_Core_asm.obj a15_TimestampProvider_asm.obj ...

    gmake[1]: Leaving directory `C:/Users/wendy/workspace_v7/mmw/src/sysbios'

    Build of libraries done.

    cler4f package/cfg/mmw_per4f.c ...

    'Finished building: ../mmw.cfg'

    ' '

    'Building file: ../config_edma_util.c'

    'Invoking: ARM Compiler'

    "C:/ti/ccsv7/tools/compiler/ti-cgt-arm_16.9.4.LTS/bin/armcl" -mv7R4 --code_state=32 --float_support=VFPv3D16 -me -O3 --include_path="C:/Users/wendy/workspace_v7/mmw" --include_path="C:/ti/mmwave_sdk_01_00_00_05/packages" --include_path="C:/ti/ccsv7/tools/compiler/ti-cgt-arm_16.9.4.LTS/include" --define=SOC_XWR14XX --define=SUBSYS_MSS --define=DOWNLOAD_FROM_CCS --define=DebugP_ASSERT_ENABLED -g --diag_warning=225 --diag_wrap=off --display_error_number --gen_func_subsections=on --enum_type=packed --abi=eabi --preproc_with_compile --preproc_dependency="config_edma_util.d_raw" --cmd_file="configPkg/compiler.opt" "../config_edma_util.c"

    'Finished building: ../config_edma_util.c'

    ' '

    'Building file: ../config_hwa_util.c'

    'Invoking: ARM Compiler'

    "C:/ti/ccsv7/tools/compiler/ti-cgt-arm_16.9.4.LTS/bin/armcl" -mv7R4 --code_state=32 --float_support=VFPv3D16 -me -O3 --include_path="C:/Users/wendy/workspace_v7/mmw" --include_path="C:/ti/mmwave_sdk_01_00_00_05/packages" --include_path="C:/ti/ccsv7/tools/compiler/ti-cgt-arm_16.9.4.LTS/include" --define=SOC_XWR14XX --define=SUBSYS_MSS --define=DOWNLOAD_FROM_CCS --define=DebugP_ASSERT_ENABLED -g --diag_warning=225 --diag_wrap=off --display_error_number --gen_func_subsections=on --enum_type=packed --abi=eabi --preproc_with_compile --preproc_dependency="config_hwa_util.d_raw" --cmd_file="configPkg/compiler.opt" "../config_hwa_util.c"

    'Finished building: ../config_hwa_util.c'

    ' '

    'Building file: ../mmw_cli.c'

    'Invoking: ARM Compiler'

    "C:/ti/ccsv7/tools/compiler/ti-cgt-arm_16.9.4.LTS/bin/armcl" -mv7R4 --code_state=32 --float_support=VFPv3D16 -me -O3 --include_path="C:/Users/wendy/workspace_v7/mmw" --include_path="C:/ti/mmwave_sdk_01_00_00_05/packages" --include_path="C:/ti/ccsv7/tools/compiler/ti-cgt-arm_16.9.4.LTS/include" --define=SOC_XWR14XX --define=SUBSYS_MSS --define=DOWNLOAD_FROM_CCS --define=DebugP_ASSERT_ENABLED -g --diag_warning=225 --diag_wrap=off --display_error_number --gen_func_subsections=on --enum_type=packed --abi=eabi --preproc_with_compile --preproc_dependency="mmw_cli.d_raw" --cmd_file="configPkg/compiler.opt" "../mmw_cli.c"

    'Finished building: ../mmw_cli.c'

    ' '

    'Building file: ../main.c'

    'Invoking: ARM Compiler'

    "C:/ti/ccsv7/tools/compiler/ti-cgt-arm_16.9.4.LTS/bin/armcl" -mv7R4 --code_state=32 --float_support=VFPv3D16 -me -O3 --include_path="C:/Users/wendy/workspace_v7/mmw" --include_path="C:/ti/mmwave_sdk_01_00_00_05/packages" --include_path="C:/ti/ccsv7/tools/compiler/ti-cgt-arm_16.9.4.LTS/include" --define=SOC_XWR14XX --define=SUBSYS_MSS --define=DOWNLOAD_FROM_CCS --define=DebugP_ASSERT_ENABLED -g --diag_warning=225 --diag_wrap=off --display_error_number --gen_func_subsections=on --enum_type=packed --abi=eabi --preproc_with_compile --preproc_dependency="main.d_raw" --cmd_file="configPkg/compiler.opt" "../main.c"

    'Finished building: ../main.c'

    ' '

    'Building file: ../data_path.c'

    'Invoking: ARM Compiler'

    "C:/ti/ccsv7/tools/compiler/ti-cgt-arm_16.9.4.LTS/bin/armcl" -mv7R4 --code_state=32 --float_support=VFPv3D16 -me -O3 --include_path="C:/Users/wendy/workspace_v7/mmw" --include_path="C:/ti/mmwave_sdk_01_00_00_05/packages" --include_path="C:/ti/ccsv7/tools/compiler/ti-cgt-arm_16.9.4.LTS/include" --define=SOC_XWR14XX --define=SUBSYS_MSS --define=DOWNLOAD_FROM_CCS --define=DebugP_ASSERT_ENABLED -g --diag_warning=225 --diag_wrap=off --display_error_number --gen_func_subsections=on --enum_type=packed --abi=eabi --preproc_with_compile --preproc_dependency="data_path.d_raw" --cmd_file="configPkg/compiler.opt" "../data_path.c"

    'Finished building: ../data_path.c'

    ' '

    'Building file: ../sensor_mgmt.c'

    'Invoking: ARM Compiler'

    "C:/ti/ccsv7/tools/compiler/ti-cgt-arm_16.9.4.LTS/bin/armcl" -mv7R4 --code_state=32 --float_support=VFPv3D16 -me -O3 --include_path="C:/Users/wendy/workspace_v7/mmw" --include_path="C:/ti/mmwave_sdk_01_00_00_05/packages" --include_path="C:/ti/ccsv7/tools/compiler/ti-cgt-arm_16.9.4.LTS/include" --define=SOC_XWR14XX --define=SUBSYS_MSS --define=DOWNLOAD_FROM_CCS --define=DebugP_ASSERT_ENABLED -g --diag_warning=225 --diag_wrap=off --display_error_number --gen_func_subsections=on --enum_type=packed --abi=eabi --preproc_with_compile --preproc_dependency="sensor_mgmt.d_raw" --cmd_file="configPkg/compiler.opt" "../sensor_mgmt.c"

    'Finished building: ../sensor_mgmt.c'

    ' '

    'Building file: ../post_processing.c'

    'Invoking: ARM Compiler'

    "C:/ti/ccsv7/tools/compiler/ti-cgt-arm_16.9.4.LTS/bin/armcl" -mv7R4 --code_state=32 --float_support=VFPv3D16 -me -O3 --include_path="C:/Users/wendy/workspace_v7/mmw" --include_path="C:/ti/mmwave_sdk_01_00_00_05/packages" --include_path="C:/ti/ccsv7/tools/compiler/ti-cgt-arm_16.9.4.LTS/include" --define=SOC_XWR14XX --define=SUBSYS_MSS --define=DOWNLOAD_FROM_CCS --define=DebugP_ASSERT_ENABLED -g --diag_warning=225 --diag_wrap=off --display_error_number --gen_func_subsections=on --enum_type=packed --abi=eabi --preproc_with_compile --preproc_dependency="post_processing.d_raw" --cmd_file="configPkg/compiler.opt" "../post_processing.c"

    'Finished building: ../post_processing.c'

    ' '

    'Building target: xwr14xx_mmw_mss.xer4f'

    'Invoking: ARM Linker'

    "C:/ti/ccsv7/tools/compiler/ti-cgt-arm_16.9.4.LTS/bin/armcl" -mv7R4 --code_state=32 --float_support=VFPv3D16 -me -O3 --define=SOC_XWR14XX --define=SUBSYS_MSS --define=DOWNLOAD_FROM_CCS --define=DebugP_ASSERT_ENABLED -g --diag_warning=225 --diag_wrap=off --display_error_number --gen_func_subsections=on --enum_type=packed --abi=eabi -z -m"xwr14xx_mmw_mss.map" --heap_size=0x800 --stack_size=0x800 -i"C:/ti/mmwave_sdk_01_00_00_05/packages/ti/control/mmwave/lib" -i"C:/ti/mmwave_sdk_01_00_00_05/packages/ti/control/mmwavelink/lib" -i"C:/ti/mmwave_sdk_01_00_00_05/packages/ti/drivers/adcbuf/lib" -i"C:/ti/mmwave_sdk_01_00_00_05/packages/ti/drivers/crc/lib" -i"C:/ti/mmwave_sdk_01_00_00_05/packages/ti/drivers/dma/lib" -i"C:/ti/mmwave_sdk_01_00_00_05/packages/ti/drivers/edma/lib" -i"C:/ti/mmwave_sdk_01_00_00_05/packages/ti/drivers/esm/lib" -i"C:/ti/mmwave_sdk_01_00_00_05/packages/ti/drivers/gpio/lib" -i"C:/ti/mmwave_sdk_01_00_00_05/packages/ti/drivers/hwa/lib" -i"C:/ti/mmwave_sdk_01_00_00_05/packages/ti/drivers/mailbox/lib" -i"C:/ti/mmwave_sdk_01_00_00_05/packages/ti/drivers/osal/lib" -i"C:/ti/mmwave_sdk_01_00_00_05/packages/ti/drivers/pinmux/lib" -i"C:/ti/mmwave_sdk_01_00_00_05/packages/ti/drivers/soc/lib" -i"C:/ti/mmwave_sdk_01_00_00_05/packages/ti/drivers/uart/lib" -i"C:/ti/mmwave_sdk_01_00_00_05/packages/ti/utils/cli/lib" -i"C:/ti/ccsv7/tools/compiler/ti-cgt-arm_16.9.4.LTS/lib" -i"C:/ti/ccsv7/tools/compiler/ti-cgt-arm_16.9.4.LTS/include" --reread_libs --disable_auto_rts --diag_warning=225 --diag_wrap=off --display_error_number --warn_sections --xml_link_info="xwr14xx_mmw_mss_linkInfo.xml" --rom_model --unused_section_elimination=on -o "xwr14xx_mmw_mss.xer4f" "./config_edma_util.obj" "./config_hwa_util.obj" "./data_path.obj" "./main.obj" "./mmw_cli.obj" "./post_processing.obj" "./sensor_mgmt.obj" "../mss_mmw_linker.cmd" "../r4f_linker.cmd" -l"configPkg/linker.cmd" -llibosal_xwr14xx.aer4f -llibesm_xwr14xx.aer4f -llibgpio_xwr14xx.aer4f -llibsoc_xwr14xx.aer4f -llibpinmux_xwr14xx.aer4f -llibcrc_xwr14xx.aer4f -llibuart_xwr14xx.aer4f -llibmailbox_xwr14xx.aer4f -llibmmwavelink_xwr14xx.aer4f -llibmmwave_xwr14xx.aer4f -llibadcbuf_xwr14xx.aer4f -llibdma_xwr14xx.aer4f -llibedma_xwr14xx.aer4f -llibcli_xwr14xx.aer4f -llibhwa_xwr14xx.aer4f -lrtsv7R4_T_le_v3D16_eabi.lib -llibc.a

    <Linking>

    'Finished building target: xwr14xx_mmw_mss.xer4f'

    ' '

    C:/ti/mmwave_sdk_01_00_00_05/packages/scripts/ImageCreator/xwr14xx/out2rprc/out2rprc.exe xwr14xx_mmw_mss.xer4f xwr14xx_mmw_mss.bin 0x200000

    Parsing the input object file, xwr14xx_mmw_mss.xer4f.

    Appending zeros 0

    Appending zeros 256

    Appending zeros 124800

    File conversion complete!

    perl.exe C:/ti/mmwave_sdk_01_00_00_05/packages/scripts/ImageCreator/xwr14xx/append_bin_crc/gen_bincrc32.pl xwr14xx_mmw_mss.bin

    >>>> Binary CRC32 = b42e5ab2 <<<<

    >>>> Total bytes in binary file 129828 <<<<

    ' '

    **** Build Finished ****

  • Wendy,

    The compiler version recommended is "16.9.1.LTS" but you seem to be working on a different compiler version. Can you compile on a recommend versions of the tools as mentioned earlier.

    -Raghu
  • Hi Raghu

    Thank you for your response. 

    But how can I change the compiler version? The compiler is include in CCS. 

  • Does the CCS 7.1 include 16.9.4 LTS compiler ?

    I do not see a 16.9.4LTS version of the compiler in my installation of the CCS7.1.

    Have you installed a different version of the CCS ?
    -Raghu
  • Sorry is my mistake, I thought the compiler means I rebuild the project. 

    My CCS is 7.3.0 and there is the "ti-cgt-arm 16.9.4"folder in the CCS folder

    I think the compiler is correct. 


    Thank you.

  • Your build procedure is showing the compiler used is ""C:/ti/ccsv7/tools/compiler/ti-cgt-arm_16.9.4.LTS/bin/armcl"" , you can check if you have the 16.9.9LTS in ""C:/ti/ccsv7/tools/compiler/" fodler.
  • Hi Raghu

    It is ti-cgt-arm_16.9.4.LTS. Thank you.
  • Wendy,
    Looks like you are trying the console in CCS.

    You will need to connect to the teraterm/hyperterminal and connect to "XDS110 Class Application /User UART" . Then hit "Enter "in the after connecting to this terminal.

    -Raghu
  • Hi Raghu

    I flashed the .bin file by Uniflash and choose the connect to "XDS110 Class Application /User UART" on Teraterm but it show nothing after I hit "Enter". Thank you.

  • Wendy ,

    Can you follow the procedure as attached ?

    capture_demo.pdf

    -Raghu

  • Hi Raghu

       I follow the guide which you gave me, but it has the same problem as demo. The console window shows nothing as below. so I faile to execute binaray.

    And I try to flash xwr12xx_xwr14xx_radarss.bin and xwr14xx_mmw_demo_mss.bin by Uniflash. Then run it still fail. Dose mmwave_sdk_01_00_00_05 this package support the chip ES.1? 

    How can I check my chip is ES.1 or ES.2 on the computer?

    Thank you.

  • Hi Raghu 

            I try the older version of SDK which is 00_08_00_00, and then the EVM is work. So I think the latest AWR1443 SDK do not support my chip.

    Thanks for your helping and patiently response to me. 

  • Wendy,
    The line4 of the device marking should read 964D for ES2.0 and just 964 for ES1.0.
    -Raghu