Tool/software: Code Composer Studio
Hi,
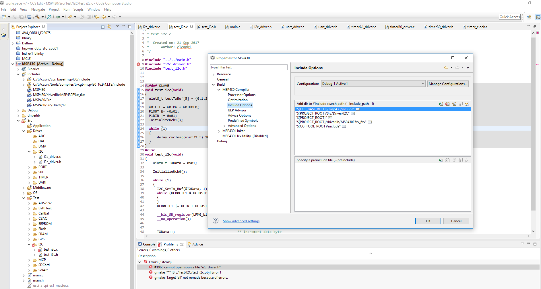
I have created Src/Driver/I2C folder in my project and created i2c_driver.c and i2c_driver.h files in that.
I have created Src/Test/I2C folder in my project and created test_i2c.c and test_i2c.h files in that.
To use the driver file i2c_driver.c, I would like to include i2c_driver.h in test_i2c.c.
One way to do that is, add #include "../../Driver/I2C/i2c_driver.h" in test_i2c.c
Another way I am trying is including the Src/Driver/I2C folder in the Include Options of the Compiler in the Project Properties and add #include "i2c_driver.h" in test_i2c.c directly. But the compiler is throwing an error saying "#1965 open source file "i2c_driver.h".
I would like to know why I am getting the error when I have already included the folder containing the driver header file.
Is there a better way to do it?
To sum up my problem, I am posting a screenshot of my project below:



