This thread has been locked.

If you have a related question, please click the "Ask a related question" button in the top right corner. The newly created question will be automatically linked to this question.

CCS/EVMK2H: Debugging Hangs On EVMK2H

Part Number: EVMK2H
Other Parts Discussed in Thread: TCI6638K2K, SYSBIOS, TMS320C6678

Tool/software: Code Composer Studio

Hello,


I have been debugging a benchmark program I have written on one of the C66 cores of the EVMK2H.

On the first load everything appears to be OK. But after one iteration of my benchmarking loop the debugger appears to have issues controlling the device. After hitting halt / pause I get the following popup:

Trouble Halting Target CPU:
(Error -1202 @ 0x0)
Device core is hung. The debugger will attempt to force the device to a ready state to recover debug control. Your application's state will be corrupt. You should have limited access to memory and registers, but you may need to reset the device to debug further.
(Emulation package 7.0.48.0)

Here is the console output:

C66xx_0: GEL Output:
Connecting Target...
C66xx_0: GEL Output: TCI6638K2K GEL file Ver is 1.60000002
C66xx_0: GEL Output: Detected PLL bypass enabled: SECCTL[BYPASS] = 0x00800000
C66xx_0: GEL Output: (2a) MAINPLLCTL1 = 0x00000040
C66xx_0: GEL Output: (2b) PLLCTL = 0x00000048
C66xx_0: GEL Output: (2c) PLLCTL = 0x00000048
C66xx_0: GEL Output: (2d) Delay...
C66xx_0: GEL Output: (2e) SECCTL = 0x00810000
C66xx_0: GEL Output: (2f) PLLCTL = 0x0000004A
C66xx_0: GEL Output: (2g) Delay...
C66xx_0: GEL Output: (2h) PLLCTL = 0x00000048
C66xx_0: GEL Output: (4)PLLM[PLLM] = 0x0000000F
C66xx_0: GEL Output: MAINPLLCTL0 = 0x05000000
C66xx_0: GEL Output: (5) MAINPLLCTL0 = 0x07000000
C66xx_0: GEL Output: (5) MAINPLLCTL1 = 0x00000040
C66xx_0: GEL Output: (6) MAINPLLCTL0 = 0x07000000
C66xx_0: GEL Output: (7) SECCTL = 0x00890000
C66xx_0: GEL Output: (8a) Delay...
C66xx_0: GEL Output: PLL1_DIV3 = 0x00008002
C66xx_0: GEL Output: PLL1_DIV4 = 0x00008004
C66xx_0: GEL Output: PLL1_DIV7 = 0x00000000
C66xx_0: GEL Output: (8d/e) Delay...
C66xx_0: GEL Output: (10) Delay...
C66xx_0: GEL Output: (12) Delay...
C66xx_0: GEL Output: (13) SECCTL = 0x00090000
C66xx_0: GEL Output: (Delay...
C66xx_0: GEL Output: (Delay...
C66xx_0: GEL Output: (14) PLLCTL = 0x00000041
C66xx_0: GEL Output: PLL has been configured (CLKIN * PLLM / PLLD / PLLOD = PLLOUT):
C66xx_0: GEL Output: PLL has been configured (122.879997 MHz * 16 / 1 / 2 = 983.039978 MHz)
C66xx_0: GEL Output: Power on all PSC modules and DSP domains...
C66xx_0: GEL Output: Set_PSC_State... Timeout Error #03 pd=2, md=9!
C66xx_0: GEL Output: Set_PSC_State... Timeout Error #03 pd=17, md=25!
C66xx_0: GEL Output: Set_PSC_State... Timeout Error #03 pd=17, md=26!
C66xx_0: GEL Output: Set_PSC_State... Timeout Error #03 pd=18, md=27!
C66xx_0: GEL Output: Set_PSC_State... Timeout Error #03 pd=19, md=28!
C66xx_0: GEL Output: Set_PSC_State... Timeout Error #03 pd=19, md=29!
C66xx_0: GEL Output: Set_PSC_State... Timeout Error #03 pd=20, md=30!
C66xx_0: GEL Output: Set_PSC_State... Timeout Error #03 pd=20, md=31!
C66xx_0: GEL Output: Set_PSC_State... Timeout Error #03 pd=20, md=32!
C66xx_0: GEL Output: Set_PSC_State... Timeout Error #03 pd=20, md=33!
C66xx_0: GEL Output: Set_PSC_State... Timeout Error #03 pd=21, md=34!
C66xx_0: GEL Output: Set_PSC_State... Timeout Error #03 pd=22, md=35!
C66xx_0: GEL Output: Set_PSC_State... Timeout Error #03 pd=22, md=36!
C66xx_0: GEL Output: Set_PSC_State... Timeout Error #03 pd=23, md=37!
C66xx_0: GEL Output: Set_PSC_State... Timeout Error #03 pd=23, md=38!
C66xx_0: GEL Output: Set_PSC_State... Timeout Error #03 pd=24, md=39!
C66xx_0: GEL Output: Set_PSC_State... Timeout Error #03 pd=24, md=40!
C66xx_0: GEL Output: Set_PSC_State... Timeout Error #03 pd=24, md=41!
C66xx_0: GEL Output: Set_PSC_State... Timeout Error #03 pd=24, md=42!
C66xx_0: GEL Output: Set_PSC_State... Timeout Error #03 pd=25, md=43!
C66xx_0: GEL Output: Set_PSC_State... Timeout Error #03 pd=25, md=44!
C66xx_0: GEL Output: Set_PSC_State... Timeout Error #03 pd=25, md=45!
C66xx_0: GEL Output: Set_PSC_State... Timeout Error #03 pd=25, md=46!
C66xx_0: GEL Output: Set_PSC_State... Timeout Error #03 pd=26, md=47!
C66xx_0: GEL Output: Set_PSC_State... Timeout Error #03 pd=27, md=48!
C66xx_0: GEL Output: Power on all PSC modules and DSP domains... Done.
C66xx_0: GEL Output: WARNING: SYSCLK is the input to the PA PLL.
C66xx_0: GEL Output: Completed PA PLL Setup
C66xx_0: GEL Output: PAPLLCTL0 - before: 0x0x098804C0     after: 0x0x09080500
C66xx_0: GEL Output: PAPLLCTL1 - before: 0x0x00000040     after: 0x0x00002040
C66xx_0: GEL Output: DDR begin
C66xx_0: GEL Output: XMC setup complete.
C66xx_0: GEL Output: DDR3 PLL (PLL2) Setup ...
C66xx_0: GEL Output: DDR3 PLL Setup complete, DDR3A clock now running at 666 MHz.
C66xx_0: GEL Output: DDR3A initialization complete
C66xx_0: GEL Output: DDR3 PLL Setup ...
C66xx_0: GEL Output: DDR3 PLL Setup complete, DDR3B clock now running at 800MHz.
C66xx_0: GEL Output: DDR3B initialization complete
C66xx_0: GEL Output: DDR done
C66xx_0: Trouble Halting Target CPU: (Error -1060 @ 0x0) Device is not responding to the request. Reset the device, and retry the operation. If error persists, confirm configuration, power-cycle the board, and/or try more reliable JTAG settings (e.g. lower TCLK). (Emulation package 7.0.48.0)
C66xx_0: Trouble Halting Target CPU: (Error -1202 @ 0x0) Device core is hung. The debugger will attempt to force the device to a ready state to recover debug control. Your application's state will be corrupt. You should have limited access to memory and registers, but you may need to reset the device to debug further. (Emulation package 7.0.48.0)

Here is my benchmark loop:

Void BenchmarkTask_RunBenchmark(UArg arg0, UArg arg1)
{
    algorithms_ICovariance_dataCell_s weights[16];   // hard coded size!!!
    UInt32 preTicks;
    UInt32 covarTicks;
    UInt32 triTicks;
    UInt32 postTicks;
    UInt32 covTime;
    UInt32 chTime;
    UInt32 triTime;
    UInt32 totalTime;
    Timer_Handle timerH;

    BenchmarkTask_Object* obj = (BenchmarkTask_Object*)arg0;
    timerH = Clock_getTimerHandle();

    Log_print0(Diags_USER2,"enter loop");
    while(1)
    {
        preTicks = Timer_getCount(timerH);
        tasks_BenchmarkTask_PCovariance_RunCovariance(obj->CovarianceH, &(module->inputData[0]), &(module->choleskyData[0]));
        covarTicks = Timer_getCount(timerH);
        tasks_BenchmarkTask_PCholesky_RunCholesky(obj->CholeskyH, &(module->choleskyData[0]));
        triTicks = Timer_getCount(timerH);
        tasks_BenchmarkTask_PTrisolve_RunTrisolve(obj->TrisolveH, &(module->choleskyData[0]), &(weights[0]), &(module->outputData[0]));
        postTicks = Timer_getCount(timerH);
        totalTime = postTicks - preTicks;
        covTime = covarTicks - preTicks;
        chTime = triTicks - covarTicks;
        triTime = postTicks - triTicks;
        Log_print4(Diags_USER2,"%u %u %u %u", covTime, chTime, triTime, totalTime);
    }
}

Here is the core's config file:

//////////////////////////////////////////////
// Generic XDC Modules for use
//////////////////////////////////////////////
var Main        = xdc.useModule('xdc.runtime.Main');
// logger for diagnostics tools
//var LoggerBuf   = xdc.useModule('xdc.runtime.LoggerBuf');
var LoggerSys   = xdc.useModule('xdc.runtime.LoggerSys');
//Generic Defaults - random things go here
var Defaults    = xdc.useModule('xdc.runtime.Defaults');
// Diagnostics tools
var Diags       = xdc.useModule('xdc.runtime.Diags');
var Log         = xdc.useModule('xdc.runtime.Log');
var SysStd      = xdc.useModule('xdc.runtime.SysStd');
var System      = xdc.useModule('xdc.runtime.System');

var Program     = xdc.useModule('xdc.cfg.Program');

var Memory      = xdc.useModule('xdc.runtime.Memory');

//////////////////////////////////////////////
// BIOS Modules for use
//////////////////////////////////////////////
var Bios    = xdc.useModule('ti.sysbios.BIOS');
var Task    = xdc.useModule('ti.sysbios.knl.Task');
var Clock   = xdc.useModule('ti.sysbios.knl.Clock');
var HeapMem = xdc.useModule('ti.sysbios.heaps.HeapMem');
// bios utility for CPU loading
var Load    = xdc.useModule('ti.sysbios.utils.Load');

var Timer64 = xdc.useModule('ti.sysbios.hal.Timer');

//////////////////////////////////////////////
// TI Debugging modules -- not needed for C66?
//////////////////////////////////////////////
//var ti_rtdx_driver_RtdxDvr = xdc.useModule('ti.rtdx.driver.RtdxDvr');
//var ti_rtdx_RtdxModule     = xdc.useModule('ti.rtdx.RtdxModule');

//////////////////////////////////////////////
// TI Debugging modules
//////////////////////////////////////////////
var UIAErr      = xdc.useModule('ti.uia.events.UIAErr');
var UIAEvt      = xdc.useModule('ti.uia.events.UIAEvt');
var UIABenchmark= xdc.useModule('ti.uia.events.UIABenchmark');
var UIAStatistic= xdc.useModule('ti.uia.events.UIAStatistic');

//var UIALogger   = xdc.useModule('ti.uia.loggers.LoggerRunMode');




// parameters for creating new tasks
var task_params = new Task.Params;

//////////////////////////////////////////////
// Diagnostics and Logging Configuration
//////////////////////////////////////////////
// Old logger
//var logbuf_params = new LoggerBuf.Params;
//logbuf_params.bufType = LoggerBuf.BufType_CIRCULAR;
//logbuf_params.numEntries = 512;
//logbuf_params.exitFlush = true;
//var loggerBuf = LoggerBuf.create(logbuf_params);
// New UIA Logger
//var loggerParams = new UIALogger.Params();
//loggerParams.transferBufSize = 32768;
//loggerBuf = UIALogger.create(loggerParams);
//loggerBuf.instance.name = "Main Logger";

//Load.taskEnabled = true;


var LoggingSetup = xdc.useModule('ti.uia.sysbios.LoggingSetup');

/* Use LoggerRunMode with real-time JTAG upload */
LoggingSetup.loggerType = LoggingSetup.LoggerType_JTAGRUNMODE;

LoggingSetup.loadLoggerSize = 1024;
LoggingSetup.mainLoggerSize = 32768;
LoggingSetup.sysbiosLoggerSize = 32768;

/* Enable CPU Load logging */
LoggingSetup.loadLogging = true;

//Main.common$.logger = loggerBuf;
Main.common$.diags_USER1 = Diags.RUNTIME_ON;
Main.common$.diags_USER2 = Diags.RUNTIME_ON;
Main.common$.diags_USER3 = Diags.RUNTIME_OFF;
Main.common$.diags_USER4 = Diags.RUNTIME_OFF;
Main.common$.diags_USER5 = Diags.RUNTIME_OFF;
Main.common$.diags_USER6 = Diags.RUNTIME_OFF;
Main.common$.diags_INFO = Diags.RUNTIME_ON;
Main.common$.diags_ANALYSIS = Diags.RUNTIME_ON;
Main.common$.diags_LIFECYCLE = Diags.RUNTIME_ON;
Main.common$.diags_INTERNAL = Diags.RUNTIME_ON;
Main.common$.diags_EXIT = Diags.RUNTIME_ON;
Main.common$.diags_ENTRY = Diags.RUNTIME_ON;

//////////////////////////////////////////////
// load program specific modules
//////////////////////////////////////////////
var Benchmark = xdc.useModule('tasks.BenchmarkTask');
Benchmark.PCovariance = xdc.useModule('algorithms.CovarianceC');
Benchmark.PCholesky = xdc.useModule('algorithms.CholeskyB');
Benchmark.PTrisolve  = xdc.useModule('algorithms.TrisolveB');

// create and configure program specific XDC Instances
var covar_params = new Benchmark.PCovariance.Params;
//covar_params.NumChannels = 16;
//covar_params.NumRangeCells = 143;
var cholesky_params = new Benchmark.PCholesky.Params;
cholesky_params.matrixSize = 16;
var trisolve_params = new Benchmark.PTrisolve.Params;
trisolve_params.matrixSize = 16;
var bench_params = new Benchmark.Params;
bench_params.CovarianceH = Benchmark.PCovariance.create(covar_params);
bench_params.CholeskyH   = Benchmark.PCholesky.create(cholesky_params);
bench_params.TrisolveH   = Benchmark.PTrisolve.create(trisolve_params);
var bench_task = Benchmark.create(bench_params);

// create the Benchmarking task
task_params.arg0 = bench_task;
task_params.arg1 = 0;
task_params.priority = 10;
Task.create(Benchmark.RunBenchmark, task_params);


//////////////////////////////////////////////
// Global Settings
//////////////////////////////////////////////
System.SupportProxy = SysStd;
System.extendedFormats = "%f";

// period in microseconds
Clock.tickPeriod = 100000;

//////////////////////////////////////////////
// Memory Settings
//////////////////////////////////////////////
Memory.defaultHeapSize = 0x10000;
Program.heap = 0x10000

Program.stack = 0x2000;

var heap_mem_params = new HeapMem.Params;
heap_mem_params.size = 0x10000;
heap_mem_params.align = 128;
Program.global.heap = HeapMem.create(heap_mem_params);

Memory.defaultHeapInstance = Program.global.heap;

The program was built manually on the command line in linux, and then debugged on windows with CCSv7.

xdctools: 3.32.02.22

SYS/BIOS: 6.46.05.55

UIA: 2.00.06.52


I had this running at one point in 2011 on the 6678 demoboard and CCSv5 back in 2011 using I don't remember what versions of xdc, bios and uia.

Thanks!

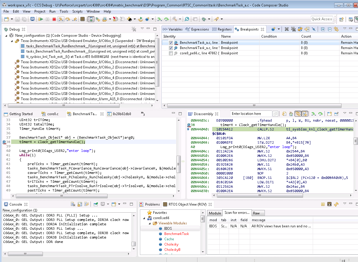
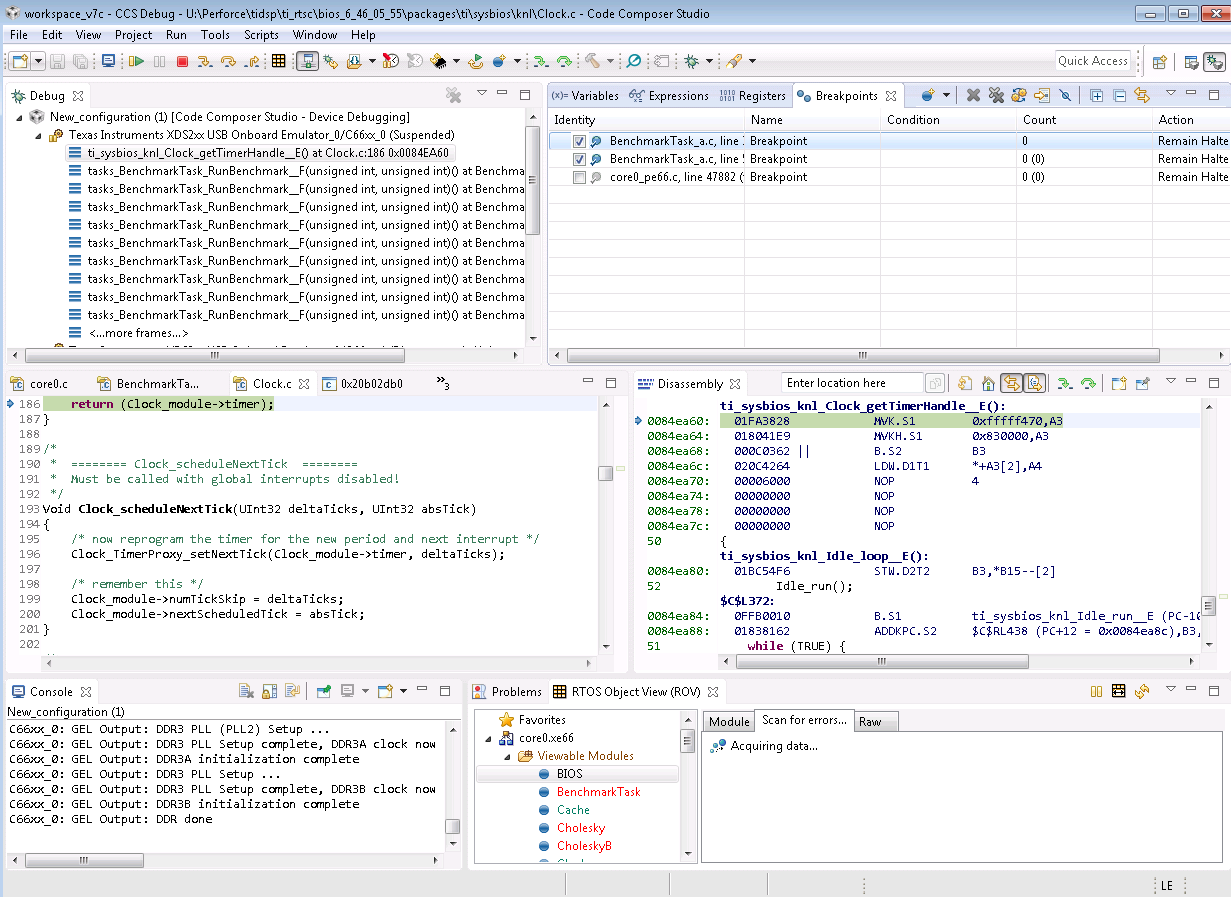
  • Also when I place a breakpoint at the bottom of my benchmark loop, CCS is reporting a very odd backtrace:

    When I tell it to resume at that point it never appears to be haltable nor ever reach that breakpoint again.

  • In an effort to debug this, I was looking around for a download for xdctools 3.32.2.25 (which is the version which shipped with CCSv7 and likes the C66 parts) so I could use that to build my executable. But the download page for xdctools jumps from 3.32.1.22 to 3.50.0.10? Where did the version which installed with CCSv7 come from?
  • We're looking into this. Feedback will be posted here.

    Best Regards,
    Yordan
  • Has any progress been made on this front?

    Is there any more information I could provide which could help?
  • Nick,

    Are you using the ROV tools in CCS to see the BIOS logs ? Even before running into the emulator issues is there any exception reported on the CCS IO windows. We need greater visibility as the loss of emulation only tells us that the device or the core may be in a bad state.

    Can you enable exceptions logging and increase your stack and heap as an experiment to see if you still see this issue. HEre are some helpful tips with exceptions and stacks:
    training.ti.com/debugging-common-application-issues-ti-rtos

    Regards,
    Rahul
  • I have not seen anything in the ROV area which suggests any exceptions or errors have occurred.

    I think the debugger locking up is a symptom.

    I posted my config file above. my stack sizes are system heap are already huge! I see no point in going larger than 8K for stack and 64k for heap.

    When I step through my code all seems ok until I step into this line:

       timerH = Clock_getTimerHandle();

    I placed a breakpoint on that line. and when I run up to that point I get the following:

    Then i click the "step into" button and the following happens:

    Why does stepping into a SYS/BIOS function call cause the stack trace to go out the window?

  • I should post the code before the clock function call:

    Void BenchmarkTask_RunBenchmark(UArg arg0, UArg arg1)
    {
    algorithms_ICovariance_dataCell_s weights[16]; // hard coded size!!!
    UInt32 preTicks;
    UInt32 covarTicks;
    UInt32 triTicks;
    UInt32 postTicks;
    UInt32 covTime;
    UInt32 chTime;
    UInt32 triTime;
    UInt32 totalTime;
    Timer_Handle timerH;

    BenchmarkTask_Object* obj = (BenchmarkTask_Object*)arg0;
    timerH = Clock_getTimerHandle();

    Log_print0(Diags_USER2,"enter loop");
    while(1)
    {
    preTicks = Timer_getCount(timerH);

    That function is the task function.

    The Clock_getTimerHandle() call is the fist function call in the task.
  • Is there any other ideas on what is going on here?
  • it appears that I am having a similar issue when I rebuild for the EVM6678
  • So I went through the process of rebuilding everything to match with the original era I got this up and running in.

    I went FROM : TO on the following

    CCSv7.3 : CCSv5.3

    XDC 3.32.01.22 : XDC 3.24.03.33

    BIOS 6.46.05.55 : BIOS 6.34.01.14

    IPC 3.46.00.02 : IPC 1.23.01.26

    UIA 2.00.06.52 : UIA 1.00.01.16_eng

    and I was able to get the EVM6678 to act as intended:

    As you can see from the continuously running printf logs and the lack of infinite stack traces of the same function, that it is alive.

    But... How do I upgrade from the libraries / tools of 6+ years ago to what is compatible with CCSv7 era?

  • I forgot to add the compiler FROM : TO
    8.2.1 : 7.3.0
  • I have now attempted to upgrade to the latest XDCTools, BIOS and UIA:

    XDC 3.50.03.33

    BIOS 6.52.00.12

    UIA 2.20.00.02

    Attempting to run on CCSv7 and the infinite backtrace persists, and I am no longer getting any prints out of the EVM6678, but it appears to be "running." Without UIA prints, all I have for proof that it id running is that whenever I halt the CPU it stops in a different location.

    On the EVMK2H board, after I configure UIA and turn on the print logs I instantly get a debugger error popup:

  • Nick,
    from what you posted, it's really hard to tell which of the updated products might have caused your app to fail. I think it would be useful if you can clean and build your project in both CCS 5 and CCS 7, and post the console output for both. There could be some clues in your build output that could at least help us to figure out where to look further.
  • At this point I only use CCS for debug.

    I have one xdc repository build and one core.

    Repo build output with old tools:

    making all: Mon Oct 23 13:27:17 EDT 2017 ...
    ======== .interfaces [/home/EDC-SP/borton/p4/srcparts/src4300/src4384/matrix_benchmark/DSP/Program_Common/RTSC_Common/algorithms] ========
    making package.mak (because of package.bld) ...
    generating interfaces for package algorithms (because package/package.xdc.inc is older than package.xdc) ...
    translating Covariance
    translating CovarianceB
    translating CovarianceC
    translating Cholesky
    translating CholeskyB
    translating Trisolve
    translating TrisolveB
    translating ICovariance
    translating ICholesky
    translating ITrisolve
    ======== .interfaces [/home/EDC-SP/borton/p4/srcparts/src4300/src4384/matrix_benchmark/DSP/Program_Common/RTSC_Common/tasks] ========
    making package.mak (because of package.bld) ...
    generating interfaces for package tasks (because package/package.xdc.inc is older than package.xdc) ...
    translating BenchmarkTask
    .interfaces files complete: Mon Oct 23 13:27:23 EDT 2017.
    ======== .libraries [/home/EDC-SP/borton/p4/srcparts/src4300/src4384/matrix_benchmark/DSP/Program_Common/RTSC_Common/algorithms] ========
    cle66 package/package_algorithms.c ...
    cle66 covariance_a.c ...
    cle66 covariance_b.c ...
    cle66 covariance_c.c ...
    cle66 cholesky_a.c ...
    cle66 cholesky_b.c ...
    cle66 trisolve_a.c ...
    cle66 trisolve_b.c ...
    archiving package/lib/lib/algorithms/package/package_algorithms.oe66 package/lib/lib/algorithms/covariance_a.oe66 package/lib/lib/algorithms/covariance_b.oe66 package/lib/lib/algorithms/covariance_c.oe66 package/lib/lib/algorithms/cholesky_a.oe66 package/lib/lib/algorithms/cholesky_b.oe66 package/lib/lib/algorithms/trisolve_a.oe66 package/lib/lib/algorithms/trisolve_b.oe66 into lib/algorithms.ae66 ...
    ======== .libraries [/home/EDC-SP/borton/p4/srcparts/src4300/src4384/matrix_benchmark/DSP/Program_Common/RTSC_Common/tasks] ========
    cle66 package/package_tasks.c ...
    cle66 BenchmarkTask_a.c ...
    archiving package/lib/lib/tasks/package/package_tasks.oe66 package/lib/lib/tasks/BenchmarkTask_a.oe66 into lib/tasks.ae66 ...
    .libraries files complete: Mon Oct 23 13:27:29 EDT 2017.
    ======== .dlls [/home/EDC-SP/borton/p4/srcparts/src4300/src4384/matrix_benchmark/DSP/Program_Common/RTSC_Common/algorithms] ========
    ======== .dlls [/home/EDC-SP/borton/p4/srcparts/src4300/src4384/matrix_benchmark/DSP/Program_Common/RTSC_Common/tasks] ========
    .dlls files complete: Mon Oct 23 13:27:29 EDT 2017.
    ======== .executables [/home/EDC-SP/borton/p4/srcparts/src4300/src4384/matrix_benchmark/DSP/Program_Common/RTSC_Common/algorithms] ========
    ======== .executables [/home/EDC-SP/borton/p4/srcparts/src4300/src4384/matrix_benchmark/DSP/Program_Common/RTSC_Common/tasks] ========
    .executables files complete: Mon Oct 23 13:27:29 EDT 2017.
    ======== all [/home/EDC-SP/borton/p4/srcparts/src4300/src4384/matrix_benchmark/DSP/Program_Common/RTSC_Common/algorithms] ========
    all files complete.
    ======== all [/home/EDC-SP/borton/p4/srcparts/src4300/src4384/matrix_benchmark/DSP/Program_Common/RTSC_Common/tasks] ========
    all files complete.
    all files complete: Mon Oct 23 13:27:29 EDT 2017.


    Repo build with new tools:

    making all: Fri Oct 20 17:23:43 EDT 2017 ...
    ======== .interfaces [/home/EDC-SP/borton/Perforce/srcparts/src4300/src4384/matrix_benchmark/DSP/Program_Common/RTSC_Common/algorithms] ========
    making package.mak (because of /home/EDC-SP/borton/Perforce/srcparts/src4300/src4384/matrix_benchmark/DSP/Config_Bld/RTSC_Common.bld) ...
    ======== .interfaces [/home/EDC-SP/borton/Perforce/srcparts/src4300/src4384/matrix_benchmark/DSP/Program_Common/RTSC_Common/tasks] ========
    making package.mak (because of /home/EDC-SP/borton/Perforce/srcparts/src4300/src4384/matrix_benchmark/DSP/Config_Bld/RTSC_Common.bld) ...
    .interfaces files complete: Fri Oct 20 17:23:46 EDT 2017.
    ======== .libraries [/home/EDC-SP/borton/Perforce/srcparts/src4300/src4384/matrix_benchmark/DSP/Program_Common/RTSC_Common/algorithms] ========
    cle66 package/package_algorithms.c ...
    cle66 covariance_a.c ...
    cle66 covariance_b.c ...
    cle66 covariance_c.c ...
    cle66 cholesky_a.c ...
    cle66 cholesky_b.c ...
    cle66 trisolve_a.c ...
    cle66 trisolve_b.c ...
    archiving package/lib/lib/algorithms/package/package_algorithms.oe66 package/lib/lib/algorithms/covariance_a.oe66 package/lib/lib/algorithms/covariance_b.oe66 package/lib/lib/algorithms/covariance_c.oe66 package/lib/lib/algorithms/cholesky_a.oe66 package/lib/lib/algorithms/cholesky_b.oe66 package/lib/lib/algorithms/trisolve_a.oe66 package/lib/lib/algorithms/trisolve_b.oe66 into lib/algorithms.ae66 ...
    ======== .libraries [/home/EDC-SP/borton/Perforce/srcparts/src4300/src4384/matrix_benchmark/DSP/Program_Common/RTSC_Common/tasks] ========
    cle66 package/package_tasks.c ...
    cle66 BenchmarkTask_a.c ...
    "BenchmarkTask_a.c", line 38: warning: a value of type "ti_sysbios_knl_Clock_TimerProxy_Handle" cannot be assigned to an entity of type "ti_sysbios_hal_Timer_Handle"
    archiving package/lib/lib/tasks/package/package_tasks.oe66 package/lib/lib/tasks/BenchmarkTask_a.oe66 into lib/tasks.ae66 ...
    .libraries files complete: Fri Oct 20 17:23:57 EDT 2017.
    ======== .dlls [/home/EDC-SP/borton/Perforce/srcparts/src4300/src4384/matrix_benchmark/DSP/Program_Common/RTSC_Common/algorithms] ========
    ======== .dlls [/home/EDC-SP/borton/Perforce/srcparts/src4300/src4384/matrix_benchmark/DSP/Program_Common/RTSC_Common/tasks] ========
    .dlls files complete: Fri Oct 20 17:23:57 EDT 2017.
    ======== .executables [/home/EDC-SP/borton/Perforce/srcparts/src4300/src4384/matrix_benchmark/DSP/Program_Common/RTSC_Common/algorithms] ========
    ======== .executables [/home/EDC-SP/borton/Perforce/srcparts/src4300/src4384/matrix_benchmark/DSP/Program_Common/RTSC_Common/tasks] ========
    .executables files complete: Fri Oct 20 17:23:57 EDT 2017.
    ======== all [/home/EDC-SP/borton/Perforce/srcparts/src4300/src4384/matrix_benchmark/DSP/Program_Common/RTSC_Common/algorithms] ========
    all files complete.
    ======== all [/home/EDC-SP/borton/Perforce/srcparts/src4300/src4384/matrix_benchmark/DSP/Program_Common/RTSC_Common/tasks] ========
    all files complete.
    all files complete: Fri Oct 20 17:23:57 EDT 2017.


    Core build output with old tools:

    making all: Mon Oct 23 13:28:10 EDT 2017 ...
    ======== .interfaces [/home/EDC-SP/borton/p4/srcparts/src4300/src4384/matrix_benchmark/DSP/SRC4384/tms320c6678/core0] ========
    making package.mak (because of package.bld) ...
    generating interfaces for package tms320c6678.core0 (because package/package.xdc.inc is older than package.xdc) ...
    .interfaces files complete: Mon Oct 23 13:28:13 EDT 2017.
    ======== .libraries [/home/EDC-SP/borton/p4/srcparts/src4300/src4384/matrix_benchmark/DSP/SRC4384/tms320c6678/core0] ========
    .libraries files complete: Mon Oct 23 13:28:13 EDT 2017.
    ======== .dlls [/home/EDC-SP/borton/p4/srcparts/src4300/src4384/matrix_benchmark/DSP/SRC4384/tms320c6678/core0] ========
    configuring core0.xe66 from package/cfg/core0_pe66.cfg ...
    warning: xdc.runtime.Log: "/home/EDC-SP/borton/p4/tidsp/ti_rtsc/lin/xdctools_3_24_03_33/packages/xdc/runtime/Log.xs", line 168: xdc.runtime.Log idToInfo: Two events with the same id: ti.uia.events.UIABenchmark.start and xdc.runtime.Log.L_start share the msg: 'Start: %$S'. You must reconfigure the message of one of these events to ensure its id will be unique.
    warning: xdc.runtime.Log: "/home/EDC-SP/borton/p4/tidsp/ti_rtsc/lin/xdctools_3_24_03_33/packages/xdc/runtime/Log.xs", line 168: xdc.runtime.Log idToInfo: Two events with the same id: ti.uia.events.UIABenchmark.stop and xdc.runtime.Log.L_stop share the msg: 'Stop: %$S'. You must reconfigure the message of one of these events to ensure its id will be unique.
    warning: xdc.runtime.Log: "/home/EDC-SP/borton/p4/tidsp/ti_rtsc/lin/xdctools_3_24_03_33/packages/xdc/runtime/Log.xs", line 168: xdc.runtime.Log idToInfo: Two events with the same id: ti.uia.events.UIABenchmark.startInstance and xdc.runtime.Log.L_startInstance share the msg: 'StartInstance: %$S'. You must reconfigure the message of one of these events to ensure its id will be unique.
    warning: xdc.runtime.Log: "/home/EDC-SP/borton/p4/tidsp/ti_rtsc/lin/xdctools_3_24_03_33/packages/xdc/runtime/Log.xs", line 168: xdc.runtime.Log idToInfo: Two events with the same id: ti.uia.events.UIABenchmark.stopInstance and xdc.runtime.Log.L_stopInstance share the msg: 'StopInstance: %$S'. You must reconfigure the message of one of these events to ensure its id will be unique.
    warning: xdc.runtime.Error: "/home/EDC-SP/borton/p4/tidsp/ti_rtsc/lin/xdctools_3_24_03_33/packages/xdc/runtime/Error.xs", line 44: xdc.runtime.Error E_generic: the message for this error (= '%$S') requires %$S support but xdc.runtime.System.extendedFormats (= '%f') does not include '%$S'
    cle66 package/cfg/core0_pe66.c ...
    .dlls files complete: Mon Oct 23 13:28:39 EDT 2017.
    ======== .executables [/home/EDC-SP/borton/p4/srcparts/src4300/src4384/matrix_benchmark/DSP/SRC4384/tms320c6678/core0] ========
    cle66 core0.c ...
    lnke66 core0.xe66 ...
    .executables files complete: Mon Oct 23 13:28:40 EDT 2017.
    ======== all [/home/EDC-SP/borton/p4/srcparts/src4300/src4384/matrix_benchmark/DSP/SRC4384/tms320c6678/core0] ========
    all files complete.
    all files complete: Mon Oct 23 13:28:40 EDT 2017.


    Core build output with new tools:

    making all: Mon Oct 23 13:33:34 EDT 2017 ...
    ======== .interfaces [/home/EDC-SP/borton/Perforce/srcparts/src4300/src4384/matrix_benchmark/DSP/SRC4384/tms320c6678/core0] ========
    making package.mak (because of package.bld) ...
    generating interfaces for package tms320c6678.core0 (because package/package.xdc.inc is older than package.xdc) ...
    .interfaces files complete: Mon Oct 23 13:33:37 EDT 2017.
    ======== .libraries [/home/EDC-SP/borton/Perforce/srcparts/src4300/src4384/matrix_benchmark/DSP/SRC4384/tms320c6678/core0] ========
    .libraries files complete: Mon Oct 23 13:33:37 EDT 2017.
    ======== .dlls [/home/EDC-SP/borton/Perforce/srcparts/src4300/src4384/matrix_benchmark/DSP/SRC4384/tms320c6678/core0] ========
    configuring core0.xe66 from package/cfg/core0_pe66.cfg ...
    warning: ti.uia.sysbios.LoggingSetup: "/home/EDC-SP/borton/Perforce/tidsp/ti_rtsc/uia_2_20_00_02/packages/ti/uia/sysbios/LoggingSetup.xs", line 85: ti.uia.sysbios.LoggingSetup eventUploadMode: The LoggingSetup.eventUploadMode configuration parameter has been replaced with LoggingSetup.loggerType. Will attempt to set LoggingSetup.loggerType based on eventUploadMode.
    warning: xdc.runtime.Error: "/home/EDC-SP/borton/Perforce/tidsp/ti_rtsc/lin/xdctools_3_50_03_33_core/packages/xdc/runtime/Error.xs", line 44: xdc.runtime.Error E_generic: the message for this error (= '%$S') requires %$S support but xdc.runtime.System.extendedFormats (= '%f') does not include '%$S'
    generating custom ti.sysbios library makefile ...
    Starting build of library sources ...
    making /home/EDC-SP/borton/Perforce/srcparts/src4300/src4384/matrix_benchmark/DSP/SRC4384/tms320c6678/core0/package/cfg/core0_pe66.src/sysbios/sysbios.ae66 ...
    gmake[1]: Entering directory `/home/EDC-SP/borton/Perforce/srcparts/src4300/src4384/matrix_benchmark/DSP/SRC4384/tms320c6678/core0/package/cfg/core0_pe66.src/sysbios'
    cle66 /home/EDC-SP/borton/Perforce/tidsp/ti_rtsc/bios_6_52_00_12/packages/ti/sysbios/BIOS.c ...
    remark #24038-D: --optimize_with_debug is deprecated and will be removed in a
    subsequent release. The behavior is enabled by default.
    asme66 /home/EDC-SP/borton/Perforce/tidsp/ti_rtsc/bios_6_52_00_12/packages/ti/sysbios/family/c64p/Exception_asm.s64P ...
    remark #24038-D: --optimize_with_debug is deprecated and will be removed in a
    subsequent release. The behavior is enabled by default.
    asme66 /home/EDC-SP/borton/Perforce/tidsp/ti_rtsc/bios_6_52_00_12/packages/ti/sysbios/family/c64p/Hwi_asm.s62 ...
    remark #24038-D: --optimize_with_debug is deprecated and will be removed in a
    subsequent release. The behavior is enabled by default.
    asme66 /home/EDC-SP/borton/Perforce/tidsp/ti_rtsc/bios_6_52_00_12/packages/ti/sysbios/family/c64p/Hwi_asm_switch.s62 ...
    remark #24038-D: --optimize_with_debug is deprecated and will be removed in a
    subsequent release. The behavior is enabled by default.
    asme66 /home/EDC-SP/borton/Perforce/tidsp/ti_rtsc/bios_6_52_00_12/packages/ti/sysbios/family/c64p/Hwi_disp_always.s64P ...
    remark #24038-D: --optimize_with_debug is deprecated and will be removed in a
    subsequent release. The behavior is enabled by default.
    asme66 /home/EDC-SP/borton/Perforce/tidsp/ti_rtsc/bios_6_52_00_12/packages/ti/sysbios/rts/ti/tls_get_tp.asm ...
    remark #24038-D: --optimize_with_debug is deprecated and will be removed in a
    subsequent release. The behavior is enabled by default.
    asme66 /home/EDC-SP/borton/Perforce/tidsp/ti_rtsc/bios_6_52_00_12/packages/ti/sysbios/family/c62/TaskSupport_asm.s62 ...
    remark #24038-D: --optimize_with_debug is deprecated and will be removed in a
    subsequent release. The behavior is enabled by default.
    asme66 /home/EDC-SP/borton/Perforce/tidsp/ti_rtsc/bios_6_52_00_12/packages/ti/sysbios/timers/timer64/Timer_asm.s64P ...
    remark #24038-D: --optimize_with_debug is deprecated and will be removed in a
    subsequent release. The behavior is enabled by default.
    are66 BIOS.obj c64p_Exception_asm.obj c64p_Hwi_asm.obj c64p_Hwi_asm_switch.obj c64p_Hwi_disp_always.obj ti_tls_get_tp.obj c62_TaskSupport_asm.obj timer64_Timer_asm.obj ...
    gmake[1]: Leaving directory `/home/EDC-SP/borton/Perforce/srcparts/src4300/src4384/matrix_benchmark/DSP/SRC4384/tms320c6678/core0/package/cfg/core0_pe66.src/sysbios'
    Build of libraries done.
    cle66 package/cfg/core0_pe66.c ...
    .dlls files complete: Mon Oct 23 13:34:34 EDT 2017.
    ======== .executables [/home/EDC-SP/borton/Perforce/srcparts/src4300/src4384/matrix_benchmark/DSP/SRC4384/tms320c6678/core0] ========
    making package/cfg/core0_pe66.src/sysbios/sysbios.ae66 ...
    cle66 core0.c ...
    lnke66 core0.xe66 ...
    .executables files complete: Mon Oct 23 13:34:38 EDT 2017.
    ======== all [/home/EDC-SP/borton/Perforce/srcparts/src4300/src4384/matrix_benchmark/DSP/SRC4384/tms320c6678/core0] ========
    making package/cfg/core0_pe66.src/sysbios/sysbios.ae66 ...
    all files complete.
    all files complete: Mon Oct 23 13:34:38 EDT 2017.
  • If you are building outside of CCS, then you will have to set the environment variable XDCOPTIONS to 'v'. That will cause a verbose output where I'll be able to see compiler and XDCtools options.

    The warning in your new build seems important. It's in the exact file where your app fails, and it says that a value of type "ti_sysbios_knl_Clock_TimerProxy_Handle" cannot be assigned to an entity of type "ti_sysbios_hal_Timer_Handle". I'll need to ask someone from the SYS/BIOS team about that warning since I am not familiar with that code.
  • old tools repo output:

    making all: Mon Oct 23 15:06:56 EDT 2017 ...
    ======== .interfaces [/home/EDC-SP/borton/p4/srcparts/src4300/src4384/matrix_benchmark/DSP/Program_Common/RTSC_Common/algorithms] ========
    #
    # making package.mak (because of package.bld) ...
    /home/EDC-SP/borton/p4/tidsp/ti_rtsc/lin/xdctools_3_24_03_33/xs -Dxdc.path="/home/EDC-SP/borton/p4/tidsp/ti_rtsc/bios_6_34_01_14/packages;/home/EDC-SP/borton/p4/tidsp/ti_rtsc/uia_1_00_01_16_eng/packages;/home/EDC-SP/borton/p4/tidsp/ti_rtsc/lin/xdctools_3_24_03_33/packages;.." -Dxdc.root=/home/EDC-SP/borton/p4/tidsp/ti_rtsc/lin/xdctools_3_24_03_33 -Dxdc.hostOS=Linux -Dconfig.importPath=".;/home/EDC-SP/borton/p4/tidsp/ti_rtsc/bios_6_34_01_14/packages;/home/EDC-SP/borton/p4/tidsp/ti_rtsc/uia_1_00_01_16_eng/packages;/home/EDC-SP/borton/p4/tidsp/ti_rtsc/lin/xdctools_3_24_03_33/packages;..;/home/EDC-SP/borton/p4/tidsp/ti_rtsc/lin/xdctools_3_24_03_33;/home/EDC-SP/borton/p4/tidsp/ti_rtsc/lin/xdctools_3_24_03_33/etc" -Dxdc.bld.targets="" -DTOOLS= -f /home/EDC-SP/borton/p4/tidsp/ti_rtsc/lin/xdctools_3_24_03_33/packages/xdc/bld/bld.js /home/EDC-SP/borton/p4/srcparts/src4300/src4384/matrix_benchmark/DSP/Config_Bld/RTSC_Common.bld package.bld package.mak
    #
    # generating interfaces for package algorithms (because package/package.xdc.inc is older than package.xdc) ...
    /home/EDC-SP/borton/p4/tidsp/ti_rtsc/lin/xdctools_3_24_03_33/xs -Dxdc.path="/home/EDC-SP/borton/p4/tidsp/ti_rtsc/bios_6_34_01_14/packages;/home/EDC-SP/borton/p4/tidsp/ti_rtsc/uia_1_00_01_16_eng/packages;/home/EDC-SP/borton/p4/tidsp/ti_rtsc/lin/xdctools_3_24_03_33/packages;.." -Dxdc.root=/home/EDC-SP/borton/p4/tidsp/ti_rtsc/lin/xdctools_3_24_03_33 -Dxdc.hostOS=Linux -Dconfig.importPath=".;/home/EDC-SP/borton/p4/tidsp/ti_rtsc/bios_6_34_01_14/packages;/home/EDC-SP/borton/p4/tidsp/ti_rtsc/uia_1_00_01_16_eng/packages;/home/EDC-SP/borton/p4/tidsp/ti_rtsc/lin/xdctools_3_24_03_33/packages;..;/home/EDC-SP/borton/p4/tidsp/ti_rtsc/lin/xdctools_3_24_03_33;/home/EDC-SP/borton/p4/tidsp/ti_rtsc/lin/xdctools_3_24_03_33/etc" -Dxdc.bld.targets="" -DTOOLS= -f xdc/services/intern/cmd/build.xs -m package/package.xdc.dep -i package/package.xdc.inc package.xdc
    translating Covariance
    translating CovarianceB
    translating CovarianceC
    translating Cholesky
    translating CholeskyB
    translating Trisolve
    translating TrisolveB
    translating ICovariance
    translating ICholesky
    translating ITrisolve
    ======== .interfaces [/home/EDC-SP/borton/p4/srcparts/src4300/src4384/matrix_benchmark/DSP/Program_Common/RTSC_Common/tasks] ========
    #
    # making package.mak (because of package.bld) ...
    /home/EDC-SP/borton/p4/tidsp/ti_rtsc/lin/xdctools_3_24_03_33/xs -Dxdc.path="/home/EDC-SP/borton/p4/tidsp/ti_rtsc/bios_6_34_01_14/packages;/home/EDC-SP/borton/p4/tidsp/ti_rtsc/uia_1_00_01_16_eng/packages;/home/EDC-SP/borton/p4/tidsp/ti_rtsc/lin/xdctools_3_24_03_33/packages;.." -Dxdc.root=/home/EDC-SP/borton/p4/tidsp/ti_rtsc/lin/xdctools_3_24_03_33 -Dxdc.hostOS=Linux -Dconfig.importPath=".;/home/EDC-SP/borton/p4/tidsp/ti_rtsc/bios_6_34_01_14/packages;/home/EDC-SP/borton/p4/tidsp/ti_rtsc/uia_1_00_01_16_eng/packages;/home/EDC-SP/borton/p4/tidsp/ti_rtsc/lin/xdctools_3_24_03_33/packages;..;/home/EDC-SP/borton/p4/tidsp/ti_rtsc/lin/xdctools_3_24_03_33;/home/EDC-SP/borton/p4/tidsp/ti_rtsc/lin/xdctools_3_24_03_33/etc" -Dxdc.bld.targets="" -DTOOLS= -f /home/EDC-SP/borton/p4/tidsp/ti_rtsc/lin/xdctools_3_24_03_33/packages/xdc/bld/bld.js /home/EDC-SP/borton/p4/srcparts/src4300/src4384/matrix_benchmark/DSP/Config_Bld/RTSC_Common.bld package.bld package.mak
    #
    # generating interfaces for package tasks (because package/package.xdc.inc is older than package.xdc) ...
    /home/EDC-SP/borton/p4/tidsp/ti_rtsc/lin/xdctools_3_24_03_33/xs -Dxdc.path="/home/EDC-SP/borton/p4/tidsp/ti_rtsc/bios_6_34_01_14/packages;/home/EDC-SP/borton/p4/tidsp/ti_rtsc/uia_1_00_01_16_eng/packages;/home/EDC-SP/borton/p4/tidsp/ti_rtsc/lin/xdctools_3_24_03_33/packages;.." -Dxdc.root=/home/EDC-SP/borton/p4/tidsp/ti_rtsc/lin/xdctools_3_24_03_33 -Dxdc.hostOS=Linux -Dconfig.importPath=".;/home/EDC-SP/borton/p4/tidsp/ti_rtsc/bios_6_34_01_14/packages;/home/EDC-SP/borton/p4/tidsp/ti_rtsc/uia_1_00_01_16_eng/packages;/home/EDC-SP/borton/p4/tidsp/ti_rtsc/lin/xdctools_3_24_03_33/packages;..;/home/EDC-SP/borton/p4/tidsp/ti_rtsc/lin/xdctools_3_24_03_33;/home/EDC-SP/borton/p4/tidsp/ti_rtsc/lin/xdctools_3_24_03_33/etc" -Dxdc.bld.targets="" -DTOOLS= -f xdc/services/intern/cmd/build.xs -m package/package.xdc.dep -i package/package.xdc.inc package.xdc
    translating BenchmarkTask
    .interfaces files complete: Mon Oct 23 15:07:03 EDT 2017.
    ======== .libraries [/home/EDC-SP/borton/p4/srcparts/src4300/src4384/matrix_benchmark/DSP/Program_Common/RTSC_Common/algorithms] ========
    rm -f package/lib/lib/algorithms/package/package_algorithms.oe66
    #
    # cle66 package/package_algorithms.c ...
    /home/EDC-SP/borton/p4/tidsp/compilers/lin/TI_CGT_C6000_7.3.0//bin/cl6x -c -qq -pdsw225 -mv6600 --abi=eabi -eo.oe66 -ea.se66 -Dxdc_target_name__=C66 -Dxdc_target_types__=ti/targets/elf/std.h -Dxdc_bld__profile_release -Dxdc_bld__vers_1_0_7_3_0 -O2 -O3 --opt_for_speed=5 -s -k -al -mw -os -mv6600 -I. -I/home/EDC-SP/borton/p4/tidsp/ti_rtsc/bios_6_34_01_14/packages -I/home/EDC-SP/borton/p4/tidsp/ti_rtsc/uia_1_00_01_16_eng/packages -I/home/EDC-SP/borton/p4/tidsp/ti_rtsc/lin/xdctools_3_24_03_33/packages -I.. -I/home/EDC-SP/borton/p4/tidsp/compilers/lin/TI_CGT_C6000_7.3.0//include -fs=./package/lib/lib/algorithms/package -fr=./package/lib/lib/algorithms/package -fc package/package_algorithms.c
    /home/EDC-SP/borton/p4/tidsp/ti_rtsc/lin/xdctools_3_24_03_33/bin/mkdep -a package/lib/lib/algorithms/package/package_algorithms.oe66.dep -p package/lib/lib/algorithms/package -s oe66 package/package_algorithms.c -C -qq -pdsw225 -mv6600 --abi=eabi -eo.oe66 -ea.se66 -Dxdc_target_name__=C66 -Dxdc_target_types__=ti/targets/elf/std.h -Dxdc_bld__profile_release -Dxdc_bld__vers_1_0_7_3_0 -O2 -O3 --opt_for_speed=5 -s -k -al -mw -os -mv6600 -I. -I/home/EDC-SP/borton/p4/tidsp/ti_rtsc/bios_6_34_01_14/packages -I/home/EDC-SP/borton/p4/tidsp/ti_rtsc/uia_1_00_01_16_eng/packages -I/home/EDC-SP/borton/p4/tidsp/ti_rtsc/lin/xdctools_3_24_03_33/packages -I.. -I/home/EDC-SP/borton/p4/tidsp/compilers/lin/TI_CGT_C6000_7.3.0//include -fs=./package/lib/lib/algorithms/package -fr=./package/lib/lib/algorithms/package
    rm -f package/lib/lib/algorithms/covariance_a.oe66
    #
    # cle66 covariance_a.c ...
    /home/EDC-SP/borton/p4/tidsp/compilers/lin/TI_CGT_C6000_7.3.0//bin/cl6x -c -qq -pdsw225 -mv6600 --abi=eabi -eo.oe66 -ea.se66 -Dxdc_target_name__=C66 -Dxdc_target_types__=ti/targets/elf/std.h -Dxdc_bld__profile_release -Dxdc_bld__vers_1_0_7_3_0 -O2 -O3 --opt_for_speed=5 -s -k -al -mw -os -mv6600 -I. -I/home/EDC-SP/borton/p4/tidsp/ti_rtsc/bios_6_34_01_14/packages -I/home/EDC-SP/borton/p4/tidsp/ti_rtsc/uia_1_00_01_16_eng/packages -I/home/EDC-SP/borton/p4/tidsp/ti_rtsc/lin/xdctools_3_24_03_33/packages -I.. -I/home/EDC-SP/borton/p4/tidsp/compilers/lin/TI_CGT_C6000_7.3.0//include -fs=./package/lib/lib/algorithms -fr=./package/lib/lib/algorithms -fc covariance_a.c
    /home/EDC-SP/borton/p4/tidsp/ti_rtsc/lin/xdctools_3_24_03_33/bin/mkdep -a package/lib/lib/algorithms/covariance_a.oe66.dep -p package/lib/lib/algorithms -s oe66 covariance_a.c -C -qq -pdsw225 -mv6600 --abi=eabi -eo.oe66 -ea.se66 -Dxdc_target_name__=C66 -Dxdc_target_types__=ti/targets/elf/std.h -Dxdc_bld__profile_release -Dxdc_bld__vers_1_0_7_3_0 -O2 -O3 --opt_for_speed=5 -s -k -al -mw -os -mv6600 -I. -I/home/EDC-SP/borton/p4/tidsp/ti_rtsc/bios_6_34_01_14/packages -I/home/EDC-SP/borton/p4/tidsp/ti_rtsc/uia_1_00_01_16_eng/packages -I/home/EDC-SP/borton/p4/tidsp/ti_rtsc/lin/xdctools_3_24_03_33/packages -I.. -I/home/EDC-SP/borton/p4/tidsp/compilers/lin/TI_CGT_C6000_7.3.0//include -fs=./package/lib/lib/algorithms -fr=./package/lib/lib/algorithms
    rm -f package/lib/lib/algorithms/covariance_b.oe66
    #
    # cle66 covariance_b.c ...
    /home/EDC-SP/borton/p4/tidsp/compilers/lin/TI_CGT_C6000_7.3.0//bin/cl6x -c -qq -pdsw225 -mv6600 --abi=eabi -eo.oe66 -ea.se66 -Dxdc_target_name__=C66 -Dxdc_target_types__=ti/targets/elf/std.h -Dxdc_bld__profile_release -Dxdc_bld__vers_1_0_7_3_0 -O2 -O3 --opt_for_speed=5 -s -k -al -mw -os -mv6600 -I. -I/home/EDC-SP/borton/p4/tidsp/ti_rtsc/bios_6_34_01_14/packages -I/home/EDC-SP/borton/p4/tidsp/ti_rtsc/uia_1_00_01_16_eng/packages -I/home/EDC-SP/borton/p4/tidsp/ti_rtsc/lin/xdctools_3_24_03_33/packages -I.. -I/home/EDC-SP/borton/p4/tidsp/compilers/lin/TI_CGT_C6000_7.3.0//include -fs=./package/lib/lib/algorithms -fr=./package/lib/lib/algorithms -fc covariance_b.c
    /home/EDC-SP/borton/p4/tidsp/ti_rtsc/lin/xdctools_3_24_03_33/bin/mkdep -a package/lib/lib/algorithms/covariance_b.oe66.dep -p package/lib/lib/algorithms -s oe66 covariance_b.c -C -qq -pdsw225 -mv6600 --abi=eabi -eo.oe66 -ea.se66 -Dxdc_target_name__=C66 -Dxdc_target_types__=ti/targets/elf/std.h -Dxdc_bld__profile_release -Dxdc_bld__vers_1_0_7_3_0 -O2 -O3 --opt_for_speed=5 -s -k -al -mw -os -mv6600 -I. -I/home/EDC-SP/borton/p4/tidsp/ti_rtsc/bios_6_34_01_14/packages -I/home/EDC-SP/borton/p4/tidsp/ti_rtsc/uia_1_00_01_16_eng/packages -I/home/EDC-SP/borton/p4/tidsp/ti_rtsc/lin/xdctools_3_24_03_33/packages -I.. -I/home/EDC-SP/borton/p4/tidsp/compilers/lin/TI_CGT_C6000_7.3.0//include -fs=./package/lib/lib/algorithms -fr=./package/lib/lib/algorithms
    rm -f package/lib/lib/algorithms/covariance_c.oe66
    #
    # cle66 covariance_c.c ...
    /home/EDC-SP/borton/p4/tidsp/compilers/lin/TI_CGT_C6000_7.3.0//bin/cl6x -c -qq -pdsw225 -mv6600 --abi=eabi -eo.oe66 -ea.se66 -Dxdc_target_name__=C66 -Dxdc_target_types__=ti/targets/elf/std.h -Dxdc_bld__profile_release -Dxdc_bld__vers_1_0_7_3_0 -O2 -O3 --opt_for_speed=5 -s -k -al -mw -os -mv6600 -I. -I/home/EDC-SP/borton/p4/tidsp/ti_rtsc/bios_6_34_01_14/packages -I/home/EDC-SP/borton/p4/tidsp/ti_rtsc/uia_1_00_01_16_eng/packages -I/home/EDC-SP/borton/p4/tidsp/ti_rtsc/lin/xdctools_3_24_03_33/packages -I.. -I/home/EDC-SP/borton/p4/tidsp/compilers/lin/TI_CGT_C6000_7.3.0//include -fs=./package/lib/lib/algorithms -fr=./package/lib/lib/algorithms -fc covariance_c.c
    /home/EDC-SP/borton/p4/tidsp/ti_rtsc/lin/xdctools_3_24_03_33/bin/mkdep -a package/lib/lib/algorithms/covariance_c.oe66.dep -p package/lib/lib/algorithms -s oe66 covariance_c.c -C -qq -pdsw225 -mv6600 --abi=eabi -eo.oe66 -ea.se66 -Dxdc_target_name__=C66 -Dxdc_target_types__=ti/targets/elf/std.h -Dxdc_bld__profile_release -Dxdc_bld__vers_1_0_7_3_0 -O2 -O3 --opt_for_speed=5 -s -k -al -mw -os -mv6600 -I. -I/home/EDC-SP/borton/p4/tidsp/ti_rtsc/bios_6_34_01_14/packages -I/home/EDC-SP/borton/p4/tidsp/ti_rtsc/uia_1_00_01_16_eng/packages -I/home/EDC-SP/borton/p4/tidsp/ti_rtsc/lin/xdctools_3_24_03_33/packages -I.. -I/home/EDC-SP/borton/p4/tidsp/compilers/lin/TI_CGT_C6000_7.3.0//include -fs=./package/lib/lib/algorithms -fr=./package/lib/lib/algorithms
    rm -f package/lib/lib/algorithms/cholesky_a.oe66
    #
    # cle66 cholesky_a.c ...
    /home/EDC-SP/borton/p4/tidsp/compilers/lin/TI_CGT_C6000_7.3.0//bin/cl6x -c -qq -pdsw225 -mv6600 --abi=eabi -eo.oe66 -ea.se66 -Dxdc_target_name__=C66 -Dxdc_target_types__=ti/targets/elf/std.h -Dxdc_bld__profile_release -Dxdc_bld__vers_1_0_7_3_0 -O2 -O3 --opt_for_speed=5 -s -k -al -mw -os -mv6600 -I. -I/home/EDC-SP/borton/p4/tidsp/ti_rtsc/bios_6_34_01_14/packages -I/home/EDC-SP/borton/p4/tidsp/ti_rtsc/uia_1_00_01_16_eng/packages -I/home/EDC-SP/borton/p4/tidsp/ti_rtsc/lin/xdctools_3_24_03_33/packages -I.. -I/home/EDC-SP/borton/p4/tidsp/compilers/lin/TI_CGT_C6000_7.3.0//include -fs=./package/lib/lib/algorithms -fr=./package/lib/lib/algorithms -fc cholesky_a.c
    /home/EDC-SP/borton/p4/tidsp/ti_rtsc/lin/xdctools_3_24_03_33/bin/mkdep -a package/lib/lib/algorithms/cholesky_a.oe66.dep -p package/lib/lib/algorithms -s oe66 cholesky_a.c -C -qq -pdsw225 -mv6600 --abi=eabi -eo.oe66 -ea.se66 -Dxdc_target_name__=C66 -Dxdc_target_types__=ti/targets/elf/std.h -Dxdc_bld__profile_release -Dxdc_bld__vers_1_0_7_3_0 -O2 -O3 --opt_for_speed=5 -s -k -al -mw -os -mv6600 -I. -I/home/EDC-SP/borton/p4/tidsp/ti_rtsc/bios_6_34_01_14/packages -I/home/EDC-SP/borton/p4/tidsp/ti_rtsc/uia_1_00_01_16_eng/packages -I/home/EDC-SP/borton/p4/tidsp/ti_rtsc/lin/xdctools_3_24_03_33/packages -I.. -I/home/EDC-SP/borton/p4/tidsp/compilers/lin/TI_CGT_C6000_7.3.0//include -fs=./package/lib/lib/algorithms -fr=./package/lib/lib/algorithms
    rm -f package/lib/lib/algorithms/cholesky_b.oe66
    #
    # cle66 cholesky_b.c ...
    /home/EDC-SP/borton/p4/tidsp/compilers/lin/TI_CGT_C6000_7.3.0//bin/cl6x -c -qq -pdsw225 -mv6600 --abi=eabi -eo.oe66 -ea.se66 -Dxdc_target_name__=C66 -Dxdc_target_types__=ti/targets/elf/std.h -Dxdc_bld__profile_release -Dxdc_bld__vers_1_0_7_3_0 -O2 -O3 --opt_for_speed=5 -s -k -al -mw -os -mv6600 -I. -I/home/EDC-SP/borton/p4/tidsp/ti_rtsc/bios_6_34_01_14/packages -I/home/EDC-SP/borton/p4/tidsp/ti_rtsc/uia_1_00_01_16_eng/packages -I/home/EDC-SP/borton/p4/tidsp/ti_rtsc/lin/xdctools_3_24_03_33/packages -I.. -I/home/EDC-SP/borton/p4/tidsp/compilers/lin/TI_CGT_C6000_7.3.0//include -fs=./package/lib/lib/algorithms -fr=./package/lib/lib/algorithms -fc cholesky_b.c
    /home/EDC-SP/borton/p4/tidsp/ti_rtsc/lin/xdctools_3_24_03_33/bin/mkdep -a package/lib/lib/algorithms/cholesky_b.oe66.dep -p package/lib/lib/algorithms -s oe66 cholesky_b.c -C -qq -pdsw225 -mv6600 --abi=eabi -eo.oe66 -ea.se66 -Dxdc_target_name__=C66 -Dxdc_target_types__=ti/targets/elf/std.h -Dxdc_bld__profile_release -Dxdc_bld__vers_1_0_7_3_0 -O2 -O3 --opt_for_speed=5 -s -k -al -mw -os -mv6600 -I. -I/home/EDC-SP/borton/p4/tidsp/ti_rtsc/bios_6_34_01_14/packages -I/home/EDC-SP/borton/p4/tidsp/ti_rtsc/uia_1_00_01_16_eng/packages -I/home/EDC-SP/borton/p4/tidsp/ti_rtsc/lin/xdctools_3_24_03_33/packages -I.. -I/home/EDC-SP/borton/p4/tidsp/compilers/lin/TI_CGT_C6000_7.3.0//include -fs=./package/lib/lib/algorithms -fr=./package/lib/lib/algorithms
    rm -f package/lib/lib/algorithms/trisolve_a.oe66
    #
    # cle66 trisolve_a.c ...
    /home/EDC-SP/borton/p4/tidsp/compilers/lin/TI_CGT_C6000_7.3.0//bin/cl6x -c -qq -pdsw225 -mv6600 --abi=eabi -eo.oe66 -ea.se66 -Dxdc_target_name__=C66 -Dxdc_target_types__=ti/targets/elf/std.h -Dxdc_bld__profile_release -Dxdc_bld__vers_1_0_7_3_0 -O2 -O3 --opt_for_speed=5 -s -k -al -mw -os -mv6600 -I. -I/home/EDC-SP/borton/p4/tidsp/ti_rtsc/bios_6_34_01_14/packages -I/home/EDC-SP/borton/p4/tidsp/ti_rtsc/uia_1_00_01_16_eng/packages -I/home/EDC-SP/borton/p4/tidsp/ti_rtsc/lin/xdctools_3_24_03_33/packages -I.. -I/home/EDC-SP/borton/p4/tidsp/compilers/lin/TI_CGT_C6000_7.3.0//include -fs=./package/lib/lib/algorithms -fr=./package/lib/lib/algorithms -fc trisolve_a.c
    /home/EDC-SP/borton/p4/tidsp/ti_rtsc/lin/xdctools_3_24_03_33/bin/mkdep -a package/lib/lib/algorithms/trisolve_a.oe66.dep -p package/lib/lib/algorithms -s oe66 trisolve_a.c -C -qq -pdsw225 -mv6600 --abi=eabi -eo.oe66 -ea.se66 -Dxdc_target_name__=C66 -Dxdc_target_types__=ti/targets/elf/std.h -Dxdc_bld__profile_release -Dxdc_bld__vers_1_0_7_3_0 -O2 -O3 --opt_for_speed=5 -s -k -al -mw -os -mv6600 -I. -I/home/EDC-SP/borton/p4/tidsp/ti_rtsc/bios_6_34_01_14/packages -I/home/EDC-SP/borton/p4/tidsp/ti_rtsc/uia_1_00_01_16_eng/packages -I/home/EDC-SP/borton/p4/tidsp/ti_rtsc/lin/xdctools_3_24_03_33/packages -I.. -I/home/EDC-SP/borton/p4/tidsp/compilers/lin/TI_CGT_C6000_7.3.0//include -fs=./package/lib/lib/algorithms -fr=./package/lib/lib/algorithms
    rm -f package/lib/lib/algorithms/trisolve_b.oe66
    #
    # cle66 trisolve_b.c ...
    /home/EDC-SP/borton/p4/tidsp/compilers/lin/TI_CGT_C6000_7.3.0//bin/cl6x -c -qq -pdsw225 -mv6600 --abi=eabi -eo.oe66 -ea.se66 -Dxdc_target_name__=C66 -Dxdc_target_types__=ti/targets/elf/std.h -Dxdc_bld__profile_release -Dxdc_bld__vers_1_0_7_3_0 -O2 -O3 --opt_for_speed=5 -s -k -al -mw -os -mv6600 -I. -I/home/EDC-SP/borton/p4/tidsp/ti_rtsc/bios_6_34_01_14/packages -I/home/EDC-SP/borton/p4/tidsp/ti_rtsc/uia_1_00_01_16_eng/packages -I/home/EDC-SP/borton/p4/tidsp/ti_rtsc/lin/xdctools_3_24_03_33/packages -I.. -I/home/EDC-SP/borton/p4/tidsp/compilers/lin/TI_CGT_C6000_7.3.0//include -fs=./package/lib/lib/algorithms -fr=./package/lib/lib/algorithms -fc trisolve_b.c
    /home/EDC-SP/borton/p4/tidsp/ti_rtsc/lin/xdctools_3_24_03_33/bin/mkdep -a package/lib/lib/algorithms/trisolve_b.oe66.dep -p package/lib/lib/algorithms -s oe66 trisolve_b.c -C -qq -pdsw225 -mv6600 --abi=eabi -eo.oe66 -ea.se66 -Dxdc_target_name__=C66 -Dxdc_target_types__=ti/targets/elf/std.h -Dxdc_bld__profile_release -Dxdc_bld__vers_1_0_7_3_0 -O2 -O3 --opt_for_speed=5 -s -k -al -mw -os -mv6600 -I. -I/home/EDC-SP/borton/p4/tidsp/ti_rtsc/bios_6_34_01_14/packages -I/home/EDC-SP/borton/p4/tidsp/ti_rtsc/uia_1_00_01_16_eng/packages -I/home/EDC-SP/borton/p4/tidsp/ti_rtsc/lin/xdctools_3_24_03_33/packages -I.. -I/home/EDC-SP/borton/p4/tidsp/compilers/lin/TI_CGT_C6000_7.3.0//include -fs=./package/lib/lib/algorithms -fr=./package/lib/lib/algorithms
    rm -f lib/algorithms.ae66
    #
    # archiving package/lib/lib/algorithms/package/package_algorithms.oe66 package/lib/lib/algorithms/covariance_a.oe66 package/lib/lib/algorithms/covariance_b.oe66 package/lib/lib/algorithms/covariance_c.oe66 package/lib/lib/algorithms/cholesky_a.oe66 package/lib/lib/algorithms/cholesky_b.oe66 package/lib/lib/algorithms/trisolve_a.oe66 package/lib/lib/algorithms/trisolve_b.oe66 into lib/algorithms.ae66 ...
    /home/EDC-SP/borton/p4/tidsp/compilers/lin/TI_CGT_C6000_7.3.0//bin/ar6x rq lib/algorithms.ae66 package/lib/lib/algorithms/package/package_algorithms.oe66 package/lib/lib/algorithms/covariance_a.oe66 package/lib/lib/algorithms/covariance_b.oe66 package/lib/lib/algorithms/covariance_c.oe66 package/lib/lib/algorithms/cholesky_a.oe66 package/lib/lib/algorithms/cholesky_b.oe66 package/lib/lib/algorithms/trisolve_a.oe66 package/lib/lib/algorithms/trisolve_b.oe66
    ======== .libraries [/home/EDC-SP/borton/p4/srcparts/src4300/src4384/matrix_benchmark/DSP/Program_Common/RTSC_Common/tasks] ========
    rm -f package/lib/lib/tasks/package/package_tasks.oe66
    #
    # cle66 package/package_tasks.c ...
    /home/EDC-SP/borton/p4/tidsp/compilers/lin/TI_CGT_C6000_7.3.0//bin/cl6x -c -qq -pdsw225 -mv6600 --abi=eabi -eo.oe66 -ea.se66 -D_DEBUG_=1 -Dxdc_target_name__=C66 -Dxdc_target_types__=ti/targets/elf/std.h -Dxdc_bld__profile_debug -Dxdc_bld__vers_1_0_7_3_0 --symdebug:dwarf -I. -I/home/EDC-SP/borton/p4/tidsp/ti_rtsc/bios_6_34_01_14/packages -I/home/EDC-SP/borton/p4/tidsp/ti_rtsc/uia_1_00_01_16_eng/packages -I/home/EDC-SP/borton/p4/tidsp/ti_rtsc/lin/xdctools_3_24_03_33/packages -I.. -I/home/EDC-SP/borton/p4/tidsp/compilers/lin/TI_CGT_C6000_7.3.0//include -fs=./package/lib/lib/tasks/package -fr=./package/lib/lib/tasks/package -fc package/package_tasks.c
    /home/EDC-SP/borton/p4/tidsp/ti_rtsc/lin/xdctools_3_24_03_33/bin/mkdep -a package/lib/lib/tasks/package/package_tasks.oe66.dep -p package/lib/lib/tasks/package -s oe66 package/package_tasks.c -C -qq -pdsw225 -mv6600 --abi=eabi -eo.oe66 -ea.se66 -D_DEBUG_=1 -Dxdc_target_name__=C66 -Dxdc_target_types__=ti/targets/elf/std.h -Dxdc_bld__profile_debug -Dxdc_bld__vers_1_0_7_3_0 --symdebug:dwarf -I. -I/home/EDC-SP/borton/p4/tidsp/ti_rtsc/bios_6_34_01_14/packages -I/home/EDC-SP/borton/p4/tidsp/ti_rtsc/uia_1_00_01_16_eng/packages -I/home/EDC-SP/borton/p4/tidsp/ti_rtsc/lin/xdctools_3_24_03_33/packages -I.. -I/home/EDC-SP/borton/p4/tidsp/compilers/lin/TI_CGT_C6000_7.3.0//include -fs=./package/lib/lib/tasks/package -fr=./package/lib/lib/tasks/package
    rm -f package/lib/lib/tasks/BenchmarkTask_a.oe66
    #
    # cle66 BenchmarkTask_a.c ...
    /home/EDC-SP/borton/p4/tidsp/compilers/lin/TI_CGT_C6000_7.3.0//bin/cl6x -c -qq -pdsw225 -mv6600 --abi=eabi -eo.oe66 -ea.se66 -D_DEBUG_=1 -Dxdc_target_name__=C66 -Dxdc_target_types__=ti/targets/elf/std.h -Dxdc_bld__profile_debug -Dxdc_bld__vers_1_0_7_3_0 --symdebug:dwarf -I. -I/home/EDC-SP/borton/p4/tidsp/ti_rtsc/bios_6_34_01_14/packages -I/home/EDC-SP/borton/p4/tidsp/ti_rtsc/uia_1_00_01_16_eng/packages -I/home/EDC-SP/borton/p4/tidsp/ti_rtsc/lin/xdctools_3_24_03_33/packages -I.. -I/home/EDC-SP/borton/p4/tidsp/compilers/lin/TI_CGT_C6000_7.3.0//include -fs=./package/lib/lib/tasks -fr=./package/lib/lib/tasks -fc BenchmarkTask_a.c
    /home/EDC-SP/borton/p4/tidsp/ti_rtsc/lin/xdctools_3_24_03_33/bin/mkdep -a package/lib/lib/tasks/BenchmarkTask_a.oe66.dep -p package/lib/lib/tasks -s oe66 BenchmarkTask_a.c -C -qq -pdsw225 -mv6600 --abi=eabi -eo.oe66 -ea.se66 -D_DEBUG_=1 -Dxdc_target_name__=C66 -Dxdc_target_types__=ti/targets/elf/std.h -Dxdc_bld__profile_debug -Dxdc_bld__vers_1_0_7_3_0 --symdebug:dwarf -I. -I/home/EDC-SP/borton/p4/tidsp/ti_rtsc/bios_6_34_01_14/packages -I/home/EDC-SP/borton/p4/tidsp/ti_rtsc/uia_1_00_01_16_eng/packages -I/home/EDC-SP/borton/p4/tidsp/ti_rtsc/lin/xdctools_3_24_03_33/packages -I.. -I/home/EDC-SP/borton/p4/tidsp/compilers/lin/TI_CGT_C6000_7.3.0//include -fs=./package/lib/lib/tasks -fr=./package/lib/lib/tasks
    rm -f lib/tasks.ae66
    #
    # archiving package/lib/lib/tasks/package/package_tasks.oe66 package/lib/lib/tasks/BenchmarkTask_a.oe66 into lib/tasks.ae66 ...
    /home/EDC-SP/borton/p4/tidsp/compilers/lin/TI_CGT_C6000_7.3.0//bin/ar6x rq lib/tasks.ae66 package/lib/lib/tasks/package/package_tasks.oe66 package/lib/lib/tasks/BenchmarkTask_a.oe66
    .libraries files complete: Mon Oct 23 15:07:09 EDT 2017.
    ======== .dlls [/home/EDC-SP/borton/p4/srcparts/src4300/src4384/matrix_benchmark/DSP/Program_Common/RTSC_Common/algorithms] ========
    ======== .dlls [/home/EDC-SP/borton/p4/srcparts/src4300/src4384/matrix_benchmark/DSP/Program_Common/RTSC_Common/tasks] ========
    .dlls files complete: Mon Oct 23 15:07:09 EDT 2017.
    ======== .executables [/home/EDC-SP/borton/p4/srcparts/src4300/src4384/matrix_benchmark/DSP/Program_Common/RTSC_Common/algorithms] ========
    ======== .executables [/home/EDC-SP/borton/p4/srcparts/src4300/src4384/matrix_benchmark/DSP/Program_Common/RTSC_Common/tasks] ========
    .executables files complete: Mon Oct 23 15:07:09 EDT 2017.
    ======== all [/home/EDC-SP/borton/p4/srcparts/src4300/src4384/matrix_benchmark/DSP/Program_Common/RTSC_Common/algorithms] ========
    #
    # all files complete.
    ======== all [/home/EDC-SP/borton/p4/srcparts/src4300/src4384/matrix_benchmark/DSP/Program_Common/RTSC_Common/tasks] ========
    #
    # all files complete.
    all files complete: Mon Oct 23 15:07:09 EDT 2017.


    New tools repo output:

    making all: Mon Oct 23 15:09:50 EDT 2017 ...
    ======== .interfaces [/home/EDC-SP/borton/Perforce/srcparts/src4300/src4384/matrix_benchmark/DSP/Program_Common/RTSC_Common/algorithms] ========
    #
    # making package.mak (because of package.bld) ...
    /home/EDC-SP/borton/Perforce/tidsp/ti_rtsc/lin/xdctools_3_50_03_33_core/xs -Dxdc.path="/home/EDC-SP/borton/Perforce/tidsp//ti_rtsc/bios_6_52_00_12/packages;/home/EDC-SP/borton/Perforce/tidsp//ti_rtsc/uia_2_20_00_02/packages;/home/EDC-SP/borton/Perforce/tidsp/ti_rtsc/lin/xdctools_3_50_03_33_core/packages;.." -Dxdc.root=/home/EDC-SP/borton/Perforce/tidsp/ti_rtsc/lin/xdctools_3_50_03_33_core -Dxdc.hostOS=Linux -Dconfig.importPath=".;/home/EDC-SP/borton/Perforce/tidsp//ti_rtsc/bios_6_52_00_12/packages;/home/EDC-SP/borton/Perforce/tidsp//ti_rtsc/uia_2_20_00_02/packages;/home/EDC-SP/borton/Perforce/tidsp/ti_rtsc/lin/xdctools_3_50_03_33_core/packages;..;/home/EDC-SP/borton/Perforce/tidsp/ti_rtsc/lin/xdctools_3_50_03_33_core;/home/EDC-SP/borton/Perforce/tidsp/ti_rtsc/lin/xdctools_3_50_03_33_core/etc" -Dxdc.bld.targets="" -DTOOLS= -f /home/EDC-SP/borton/Perforce/tidsp/ti_rtsc/lin/xdctools_3_50_03_33_core/packages/xdc/bld/bld.js /home/EDC-SP/borton/Perforce/srcparts/src4300/src4384/matrix_benchmark/DSP/Config_Bld/RTSC_Common.bld package.bld package.mak
    #
    # generating interfaces for package algorithms (because package/package.xdc.inc is older than package.xdc) ...
    /home/EDC-SP/borton/Perforce/tidsp/ti_rtsc/lin/xdctools_3_50_03_33_core/xs -Dxdc.path="/home/EDC-SP/borton/Perforce/tidsp//ti_rtsc/bios_6_52_00_12/packages;/home/EDC-SP/borton/Perforce/tidsp//ti_rtsc/uia_2_20_00_02/packages;/home/EDC-SP/borton/Perforce/tidsp/ti_rtsc/lin/xdctools_3_50_03_33_core/packages;.." -Dxdc.root=/home/EDC-SP/borton/Perforce/tidsp/ti_rtsc/lin/xdctools_3_50_03_33_core -Dxdc.hostOS=Linux -Dconfig.importPath=".;/home/EDC-SP/borton/Perforce/tidsp//ti_rtsc/bios_6_52_00_12/packages;/home/EDC-SP/borton/Perforce/tidsp//ti_rtsc/uia_2_20_00_02/packages;/home/EDC-SP/borton/Perforce/tidsp/ti_rtsc/lin/xdctools_3_50_03_33_core/packages;..;/home/EDC-SP/borton/Perforce/tidsp/ti_rtsc/lin/xdctools_3_50_03_33_core;/home/EDC-SP/borton/Perforce/tidsp/ti_rtsc/lin/xdctools_3_50_03_33_core/etc" -Dxdc.bld.targets="" -DTOOLS= -f xdc/services/intern/cmd/build.xs -m package/package.xdc.dep -i package/package.xdc.inc package.xdc
    translating Covariance
    translating CovarianceB
    translating CovarianceC
    translating Cholesky
    translating CholeskyB
    translating Trisolve
    translating TrisolveB
    translating ICovariance
    translating ICholesky
    translating ITrisolve
    ======== .interfaces [/home/EDC-SP/borton/Perforce/srcparts/src4300/src4384/matrix_benchmark/DSP/Program_Common/RTSC_Common/tasks] ========
    #
    # making package.mak (because of package.bld) ...
    /home/EDC-SP/borton/Perforce/tidsp/ti_rtsc/lin/xdctools_3_50_03_33_core/xs -Dxdc.path="/home/EDC-SP/borton/Perforce/tidsp//ti_rtsc/bios_6_52_00_12/packages;/home/EDC-SP/borton/Perforce/tidsp//ti_rtsc/uia_2_20_00_02/packages;/home/EDC-SP/borton/Perforce/tidsp/ti_rtsc/lin/xdctools_3_50_03_33_core/packages;.." -Dxdc.root=/home/EDC-SP/borton/Perforce/tidsp/ti_rtsc/lin/xdctools_3_50_03_33_core -Dxdc.hostOS=Linux -Dconfig.importPath=".;/home/EDC-SP/borton/Perforce/tidsp//ti_rtsc/bios_6_52_00_12/packages;/home/EDC-SP/borton/Perforce/tidsp//ti_rtsc/uia_2_20_00_02/packages;/home/EDC-SP/borton/Perforce/tidsp/ti_rtsc/lin/xdctools_3_50_03_33_core/packages;..;/home/EDC-SP/borton/Perforce/tidsp/ti_rtsc/lin/xdctools_3_50_03_33_core;/home/EDC-SP/borton/Perforce/tidsp/ti_rtsc/lin/xdctools_3_50_03_33_core/etc" -Dxdc.bld.targets="" -DTOOLS= -f /home/EDC-SP/borton/Perforce/tidsp/ti_rtsc/lin/xdctools_3_50_03_33_core/packages/xdc/bld/bld.js /home/EDC-SP/borton/Perforce/srcparts/src4300/src4384/matrix_benchmark/DSP/Config_Bld/RTSC_Common.bld package.bld package.mak
    #
    # generating interfaces for package tasks (because package/package.xdc.inc is older than package.xdc) ...
    /home/EDC-SP/borton/Perforce/tidsp/ti_rtsc/lin/xdctools_3_50_03_33_core/xs -Dxdc.path="/home/EDC-SP/borton/Perforce/tidsp//ti_rtsc/bios_6_52_00_12/packages;/home/EDC-SP/borton/Perforce/tidsp//ti_rtsc/uia_2_20_00_02/packages;/home/EDC-SP/borton/Perforce/tidsp/ti_rtsc/lin/xdctools_3_50_03_33_core/packages;.." -Dxdc.root=/home/EDC-SP/borton/Perforce/tidsp/ti_rtsc/lin/xdctools_3_50_03_33_core -Dxdc.hostOS=Linux -Dconfig.importPath=".;/home/EDC-SP/borton/Perforce/tidsp//ti_rtsc/bios_6_52_00_12/packages;/home/EDC-SP/borton/Perforce/tidsp//ti_rtsc/uia_2_20_00_02/packages;/home/EDC-SP/borton/Perforce/tidsp/ti_rtsc/lin/xdctools_3_50_03_33_core/packages;..;/home/EDC-SP/borton/Perforce/tidsp/ti_rtsc/lin/xdctools_3_50_03_33_core;/home/EDC-SP/borton/Perforce/tidsp/ti_rtsc/lin/xdctools_3_50_03_33_core/etc" -Dxdc.bld.targets="" -DTOOLS= -f xdc/services/intern/cmd/build.xs -m package/package.xdc.dep -i package/package.xdc.inc package.xdc
    translating BenchmarkTask
    .interfaces files complete: Mon Oct 23 15:09:57 EDT 2017.
    ======== .libraries [/home/EDC-SP/borton/Perforce/srcparts/src4300/src4384/matrix_benchmark/DSP/Program_Common/RTSC_Common/algorithms] ========
    rm -f package/lib/lib/algorithms/package/package_algorithms.oe66
    #
    # cle66 package/package_algorithms.c ...
    /home/EDC-SP/borton/Perforce/tidsp//compilers/lin/ti-cgt-c6000_8.2.1//bin/cl6x -c -qq -pdsw225 -mv6600 --abi=eabi -eo.oe66 -ea.se66 -Dxdc_target_name__=C66 -Dxdc_target_types__=ti/targets/elf/std.h -Dxdc_bld__profile_release -Dxdc_bld__vers_1_0_8_2_1 -O2 -O3 --opt_for_speed=5 -s -k -al -mw -os -mv6600 -I. -I/home/EDC-SP/borton/Perforce/tidsp//ti_rtsc/bios_6_52_00_12/packages -I/home/EDC-SP/borton/Perforce/tidsp//ti_rtsc/uia_2_20_00_02/packages -I/home/EDC-SP/borton/Perforce/tidsp/ti_rtsc/lin/xdctools_3_50_03_33_core/packages -I.. -I/home/EDC-SP/borton/Perforce/tidsp//compilers/lin/ti-cgt-c6000_8.2.1//include -fs=./package/lib/lib/algorithms/package -fr=./package/lib/lib/algorithms/package -fc package/package_algorithms.c
    /home/EDC-SP/borton/Perforce/tidsp/ti_rtsc/lin/xdctools_3_50_03_33_core/bin/mkdep -a package/lib/lib/algorithms/package/package_algorithms.oe66.dep -p package/lib/lib/algorithms/package -s oe66 package/package_algorithms.c -C -qq -pdsw225 -mv6600 --abi=eabi -eo.oe66 -ea.se66 -Dxdc_target_name__=C66 -Dxdc_target_types__=ti/targets/elf/std.h -Dxdc_bld__profile_release -Dxdc_bld__vers_1_0_8_2_1 -O2 -O3 --opt_for_speed=5 -s -k -al -mw -os -mv6600 -I. -I/home/EDC-SP/borton/Perforce/tidsp//ti_rtsc/bios_6_52_00_12/packages -I/home/EDC-SP/borton/Perforce/tidsp//ti_rtsc/uia_2_20_00_02/packages -I/home/EDC-SP/borton/Perforce/tidsp/ti_rtsc/lin/xdctools_3_50_03_33_core/packages -I.. -I/home/EDC-SP/borton/Perforce/tidsp//compilers/lin/ti-cgt-c6000_8.2.1//include -fs=./package/lib/lib/algorithms/package -fr=./package/lib/lib/algorithms/package
    rm -f package/lib/lib/algorithms/covariance_a.oe66
    #
    # cle66 covariance_a.c ...
    /home/EDC-SP/borton/Perforce/tidsp//compilers/lin/ti-cgt-c6000_8.2.1//bin/cl6x -c -qq -pdsw225 -mv6600 --abi=eabi -eo.oe66 -ea.se66 -Dxdc_target_name__=C66 -Dxdc_target_types__=ti/targets/elf/std.h -Dxdc_bld__profile_release -Dxdc_bld__vers_1_0_8_2_1 -O2 -O3 --opt_for_speed=5 -s -k -al -mw -os -mv6600 -I. -I/home/EDC-SP/borton/Perforce/tidsp//ti_rtsc/bios_6_52_00_12/packages -I/home/EDC-SP/borton/Perforce/tidsp//ti_rtsc/uia_2_20_00_02/packages -I/home/EDC-SP/borton/Perforce/tidsp/ti_rtsc/lin/xdctools_3_50_03_33_core/packages -I.. -I/home/EDC-SP/borton/Perforce/tidsp//compilers/lin/ti-cgt-c6000_8.2.1//include -fs=./package/lib/lib/algorithms -fr=./package/lib/lib/algorithms -fc covariance_a.c
    /home/EDC-SP/borton/Perforce/tidsp/ti_rtsc/lin/xdctools_3_50_03_33_core/bin/mkdep -a package/lib/lib/algorithms/covariance_a.oe66.dep -p package/lib/lib/algorithms -s oe66 covariance_a.c -C -qq -pdsw225 -mv6600 --abi=eabi -eo.oe66 -ea.se66 -Dxdc_target_name__=C66 -Dxdc_target_types__=ti/targets/elf/std.h -Dxdc_bld__profile_release -Dxdc_bld__vers_1_0_8_2_1 -O2 -O3 --opt_for_speed=5 -s -k -al -mw -os -mv6600 -I. -I/home/EDC-SP/borton/Perforce/tidsp//ti_rtsc/bios_6_52_00_12/packages -I/home/EDC-SP/borton/Perforce/tidsp//ti_rtsc/uia_2_20_00_02/packages -I/home/EDC-SP/borton/Perforce/tidsp/ti_rtsc/lin/xdctools_3_50_03_33_core/packages -I.. -I/home/EDC-SP/borton/Perforce/tidsp//compilers/lin/ti-cgt-c6000_8.2.1//include -fs=./package/lib/lib/algorithms -fr=./package/lib/lib/algorithms
    rm -f package/lib/lib/algorithms/covariance_b.oe66
    #
    # cle66 covariance_b.c ...
    /home/EDC-SP/borton/Perforce/tidsp//compilers/lin/ti-cgt-c6000_8.2.1//bin/cl6x -c -qq -pdsw225 -mv6600 --abi=eabi -eo.oe66 -ea.se66 -Dxdc_target_name__=C66 -Dxdc_target_types__=ti/targets/elf/std.h -Dxdc_bld__profile_release -Dxdc_bld__vers_1_0_8_2_1 -O2 -O3 --opt_for_speed=5 -s -k -al -mw -os -mv6600 -I. -I/home/EDC-SP/borton/Perforce/tidsp//ti_rtsc/bios_6_52_00_12/packages -I/home/EDC-SP/borton/Perforce/tidsp//ti_rtsc/uia_2_20_00_02/packages -I/home/EDC-SP/borton/Perforce/tidsp/ti_rtsc/lin/xdctools_3_50_03_33_core/packages -I.. -I/home/EDC-SP/borton/Perforce/tidsp//compilers/lin/ti-cgt-c6000_8.2.1//include -fs=./package/lib/lib/algorithms -fr=./package/lib/lib/algorithms -fc covariance_b.c
    /home/EDC-SP/borton/Perforce/tidsp/ti_rtsc/lin/xdctools_3_50_03_33_core/bin/mkdep -a package/lib/lib/algorithms/covariance_b.oe66.dep -p package/lib/lib/algorithms -s oe66 covariance_b.c -C -qq -pdsw225 -mv6600 --abi=eabi -eo.oe66 -ea.se66 -Dxdc_target_name__=C66 -Dxdc_target_types__=ti/targets/elf/std.h -Dxdc_bld__profile_release -Dxdc_bld__vers_1_0_8_2_1 -O2 -O3 --opt_for_speed=5 -s -k -al -mw -os -mv6600 -I. -I/home/EDC-SP/borton/Perforce/tidsp//ti_rtsc/bios_6_52_00_12/packages -I/home/EDC-SP/borton/Perforce/tidsp//ti_rtsc/uia_2_20_00_02/packages -I/home/EDC-SP/borton/Perforce/tidsp/ti_rtsc/lin/xdctools_3_50_03_33_core/packages -I.. -I/home/EDC-SP/borton/Perforce/tidsp//compilers/lin/ti-cgt-c6000_8.2.1//include -fs=./package/lib/lib/algorithms -fr=./package/lib/lib/algorithms
    rm -f package/lib/lib/algorithms/covariance_c.oe66
    #
    # cle66 covariance_c.c ...
    /home/EDC-SP/borton/Perforce/tidsp//compilers/lin/ti-cgt-c6000_8.2.1//bin/cl6x -c -qq -pdsw225 -mv6600 --abi=eabi -eo.oe66 -ea.se66 -Dxdc_target_name__=C66 -Dxdc_target_types__=ti/targets/elf/std.h -Dxdc_bld__profile_release -Dxdc_bld__vers_1_0_8_2_1 -O2 -O3 --opt_for_speed=5 -s -k -al -mw -os -mv6600 -I. -I/home/EDC-SP/borton/Perforce/tidsp//ti_rtsc/bios_6_52_00_12/packages -I/home/EDC-SP/borton/Perforce/tidsp//ti_rtsc/uia_2_20_00_02/packages -I/home/EDC-SP/borton/Perforce/tidsp/ti_rtsc/lin/xdctools_3_50_03_33_core/packages -I.. -I/home/EDC-SP/borton/Perforce/tidsp//compilers/lin/ti-cgt-c6000_8.2.1//include -fs=./package/lib/lib/algorithms -fr=./package/lib/lib/algorithms -fc covariance_c.c
    /home/EDC-SP/borton/Perforce/tidsp/ti_rtsc/lin/xdctools_3_50_03_33_core/bin/mkdep -a package/lib/lib/algorithms/covariance_c.oe66.dep -p package/lib/lib/algorithms -s oe66 covariance_c.c -C -qq -pdsw225 -mv6600 --abi=eabi -eo.oe66 -ea.se66 -Dxdc_target_name__=C66 -Dxdc_target_types__=ti/targets/elf/std.h -Dxdc_bld__profile_release -Dxdc_bld__vers_1_0_8_2_1 -O2 -O3 --opt_for_speed=5 -s -k -al -mw -os -mv6600 -I. -I/home/EDC-SP/borton/Perforce/tidsp//ti_rtsc/bios_6_52_00_12/packages -I/home/EDC-SP/borton/Perforce/tidsp//ti_rtsc/uia_2_20_00_02/packages -I/home/EDC-SP/borton/Perforce/tidsp/ti_rtsc/lin/xdctools_3_50_03_33_core/packages -I.. -I/home/EDC-SP/borton/Perforce/tidsp//compilers/lin/ti-cgt-c6000_8.2.1//include -fs=./package/lib/lib/algorithms -fr=./package/lib/lib/algorithms
    rm -f package/lib/lib/algorithms/cholesky_a.oe66
    #
    # cle66 cholesky_a.c ...
    /home/EDC-SP/borton/Perforce/tidsp//compilers/lin/ti-cgt-c6000_8.2.1//bin/cl6x -c -qq -pdsw225 -mv6600 --abi=eabi -eo.oe66 -ea.se66 -Dxdc_target_name__=C66 -Dxdc_target_types__=ti/targets/elf/std.h -Dxdc_bld__profile_release -Dxdc_bld__vers_1_0_8_2_1 -O2 -O3 --opt_for_speed=5 -s -k -al -mw -os -mv6600 -I. -I/home/EDC-SP/borton/Perforce/tidsp//ti_rtsc/bios_6_52_00_12/packages -I/home/EDC-SP/borton/Perforce/tidsp//ti_rtsc/uia_2_20_00_02/packages -I/home/EDC-SP/borton/Perforce/tidsp/ti_rtsc/lin/xdctools_3_50_03_33_core/packages -I.. -I/home/EDC-SP/borton/Perforce/tidsp//compilers/lin/ti-cgt-c6000_8.2.1//include -fs=./package/lib/lib/algorithms -fr=./package/lib/lib/algorithms -fc cholesky_a.c
    /home/EDC-SP/borton/Perforce/tidsp/ti_rtsc/lin/xdctools_3_50_03_33_core/bin/mkdep -a package/lib/lib/algorithms/cholesky_a.oe66.dep -p package/lib/lib/algorithms -s oe66 cholesky_a.c -C -qq -pdsw225 -mv6600 --abi=eabi -eo.oe66 -ea.se66 -Dxdc_target_name__=C66 -Dxdc_target_types__=ti/targets/elf/std.h -Dxdc_bld__profile_release -Dxdc_bld__vers_1_0_8_2_1 -O2 -O3 --opt_for_speed=5 -s -k -al -mw -os -mv6600 -I. -I/home/EDC-SP/borton/Perforce/tidsp//ti_rtsc/bios_6_52_00_12/packages -I/home/EDC-SP/borton/Perforce/tidsp//ti_rtsc/uia_2_20_00_02/packages -I/home/EDC-SP/borton/Perforce/tidsp/ti_rtsc/lin/xdctools_3_50_03_33_core/packages -I.. -I/home/EDC-SP/borton/Perforce/tidsp//compilers/lin/ti-cgt-c6000_8.2.1//include -fs=./package/lib/lib/algorithms -fr=./package/lib/lib/algorithms
    rm -f package/lib/lib/algorithms/cholesky_b.oe66
    #
    # cle66 cholesky_b.c ...
    /home/EDC-SP/borton/Perforce/tidsp//compilers/lin/ti-cgt-c6000_8.2.1//bin/cl6x -c -qq -pdsw225 -mv6600 --abi=eabi -eo.oe66 -ea.se66 -Dxdc_target_name__=C66 -Dxdc_target_types__=ti/targets/elf/std.h -Dxdc_bld__profile_release -Dxdc_bld__vers_1_0_8_2_1 -O2 -O3 --opt_for_speed=5 -s -k -al -mw -os -mv6600 -I. -I/home/EDC-SP/borton/Perforce/tidsp//ti_rtsc/bios_6_52_00_12/packages -I/home/EDC-SP/borton/Perforce/tidsp//ti_rtsc/uia_2_20_00_02/packages -I/home/EDC-SP/borton/Perforce/tidsp/ti_rtsc/lin/xdctools_3_50_03_33_core/packages -I.. -I/home/EDC-SP/borton/Perforce/tidsp//compilers/lin/ti-cgt-c6000_8.2.1//include -fs=./package/lib/lib/algorithms -fr=./package/lib/lib/algorithms -fc cholesky_b.c
    /home/EDC-SP/borton/Perforce/tidsp/ti_rtsc/lin/xdctools_3_50_03_33_core/bin/mkdep -a package/lib/lib/algorithms/cholesky_b.oe66.dep -p package/lib/lib/algorithms -s oe66 cholesky_b.c -C -qq -pdsw225 -mv6600 --abi=eabi -eo.oe66 -ea.se66 -Dxdc_target_name__=C66 -Dxdc_target_types__=ti/targets/elf/std.h -Dxdc_bld__profile_release -Dxdc_bld__vers_1_0_8_2_1 -O2 -O3 --opt_for_speed=5 -s -k -al -mw -os -mv6600 -I. -I/home/EDC-SP/borton/Perforce/tidsp//ti_rtsc/bios_6_52_00_12/packages -I/home/EDC-SP/borton/Perforce/tidsp//ti_rtsc/uia_2_20_00_02/packages -I/home/EDC-SP/borton/Perforce/tidsp/ti_rtsc/lin/xdctools_3_50_03_33_core/packages -I.. -I/home/EDC-SP/borton/Perforce/tidsp//compilers/lin/ti-cgt-c6000_8.2.1//include -fs=./package/lib/lib/algorithms -fr=./package/lib/lib/algorithms
    rm -f package/lib/lib/algorithms/trisolve_a.oe66
    #
    # cle66 trisolve_a.c ...
    /home/EDC-SP/borton/Perforce/tidsp//compilers/lin/ti-cgt-c6000_8.2.1//bin/cl6x -c -qq -pdsw225 -mv6600 --abi=eabi -eo.oe66 -ea.se66 -Dxdc_target_name__=C66 -Dxdc_target_types__=ti/targets/elf/std.h -Dxdc_bld__profile_release -Dxdc_bld__vers_1_0_8_2_1 -O2 -O3 --opt_for_speed=5 -s -k -al -mw -os -mv6600 -I. -I/home/EDC-SP/borton/Perforce/tidsp//ti_rtsc/bios_6_52_00_12/packages -I/home/EDC-SP/borton/Perforce/tidsp//ti_rtsc/uia_2_20_00_02/packages -I/home/EDC-SP/borton/Perforce/tidsp/ti_rtsc/lin/xdctools_3_50_03_33_core/packages -I.. -I/home/EDC-SP/borton/Perforce/tidsp//compilers/lin/ti-cgt-c6000_8.2.1//include -fs=./package/lib/lib/algorithms -fr=./package/lib/lib/algorithms -fc trisolve_a.c
    /home/EDC-SP/borton/Perforce/tidsp/ti_rtsc/lin/xdctools_3_50_03_33_core/bin/mkdep -a package/lib/lib/algorithms/trisolve_a.oe66.dep -p package/lib/lib/algorithms -s oe66 trisolve_a.c -C -qq -pdsw225 -mv6600 --abi=eabi -eo.oe66 -ea.se66 -Dxdc_target_name__=C66 -Dxdc_target_types__=ti/targets/elf/std.h -Dxdc_bld__profile_release -Dxdc_bld__vers_1_0_8_2_1 -O2 -O3 --opt_for_speed=5 -s -k -al -mw -os -mv6600 -I. -I/home/EDC-SP/borton/Perforce/tidsp//ti_rtsc/bios_6_52_00_12/packages -I/home/EDC-SP/borton/Perforce/tidsp//ti_rtsc/uia_2_20_00_02/packages -I/home/EDC-SP/borton/Perforce/tidsp/ti_rtsc/lin/xdctools_3_50_03_33_core/packages -I.. -I/home/EDC-SP/borton/Perforce/tidsp//compilers/lin/ti-cgt-c6000_8.2.1//include -fs=./package/lib/lib/algorithms -fr=./package/lib/lib/algorithms
    rm -f package/lib/lib/algorithms/trisolve_b.oe66
    #
    # cle66 trisolve_b.c ...
    /home/EDC-SP/borton/Perforce/tidsp//compilers/lin/ti-cgt-c6000_8.2.1//bin/cl6x -c -qq -pdsw225 -mv6600 --abi=eabi -eo.oe66 -ea.se66 -Dxdc_target_name__=C66 -Dxdc_target_types__=ti/targets/elf/std.h -Dxdc_bld__profile_release -Dxdc_bld__vers_1_0_8_2_1 -O2 -O3 --opt_for_speed=5 -s -k -al -mw -os -mv6600 -I. -I/home/EDC-SP/borton/Perforce/tidsp//ti_rtsc/bios_6_52_00_12/packages -I/home/EDC-SP/borton/Perforce/tidsp//ti_rtsc/uia_2_20_00_02/packages -I/home/EDC-SP/borton/Perforce/tidsp/ti_rtsc/lin/xdctools_3_50_03_33_core/packages -I.. -I/home/EDC-SP/borton/Perforce/tidsp//compilers/lin/ti-cgt-c6000_8.2.1//include -fs=./package/lib/lib/algorithms -fr=./package/lib/lib/algorithms -fc trisolve_b.c
    /home/EDC-SP/borton/Perforce/tidsp/ti_rtsc/lin/xdctools_3_50_03_33_core/bin/mkdep -a package/lib/lib/algorithms/trisolve_b.oe66.dep -p package/lib/lib/algorithms -s oe66 trisolve_b.c -C -qq -pdsw225 -mv6600 --abi=eabi -eo.oe66 -ea.se66 -Dxdc_target_name__=C66 -Dxdc_target_types__=ti/targets/elf/std.h -Dxdc_bld__profile_release -Dxdc_bld__vers_1_0_8_2_1 -O2 -O3 --opt_for_speed=5 -s -k -al -mw -os -mv6600 -I. -I/home/EDC-SP/borton/Perforce/tidsp//ti_rtsc/bios_6_52_00_12/packages -I/home/EDC-SP/borton/Perforce/tidsp//ti_rtsc/uia_2_20_00_02/packages -I/home/EDC-SP/borton/Perforce/tidsp/ti_rtsc/lin/xdctools_3_50_03_33_core/packages -I.. -I/home/EDC-SP/borton/Perforce/tidsp//compilers/lin/ti-cgt-c6000_8.2.1//include -fs=./package/lib/lib/algorithms -fr=./package/lib/lib/algorithms
    rm -f lib/algorithms.ae66
    #
    # archiving package/lib/lib/algorithms/package/package_algorithms.oe66 package/lib/lib/algorithms/covariance_a.oe66 package/lib/lib/algorithms/covariance_b.oe66 package/lib/lib/algorithms/covariance_c.oe66 package/lib/lib/algorithms/cholesky_a.oe66 package/lib/lib/algorithms/cholesky_b.oe66 package/lib/lib/algorithms/trisolve_a.oe66 package/lib/lib/algorithms/trisolve_b.oe66 into lib/algorithms.ae66 ...
    /home/EDC-SP/borton/Perforce/tidsp//compilers/lin/ti-cgt-c6000_8.2.1//bin/ar6x rq lib/algorithms.ae66 package/lib/lib/algorithms/package/package_algorithms.oe66 package/lib/lib/algorithms/covariance_a.oe66 package/lib/lib/algorithms/covariance_b.oe66 package/lib/lib/algorithms/covariance_c.oe66 package/lib/lib/algorithms/cholesky_a.oe66 package/lib/lib/algorithms/cholesky_b.oe66 package/lib/lib/algorithms/trisolve_a.oe66 package/lib/lib/algorithms/trisolve_b.oe66
    ======== .libraries [/home/EDC-SP/borton/Perforce/srcparts/src4300/src4384/matrix_benchmark/DSP/Program_Common/RTSC_Common/tasks] ========
    rm -f package/lib/lib/tasks/package/package_tasks.oe66
    #
    # cle66 package/package_tasks.c ...
    /home/EDC-SP/borton/Perforce/tidsp//compilers/lin/ti-cgt-c6000_8.2.1//bin/cl6x -c -qq -pdsw225 -mv6600 --abi=eabi -eo.oe66 -ea.se66 -D_DEBUG_=1 -Dxdc_target_name__=C66 -Dxdc_target_types__=ti/targets/elf/std.h -Dxdc_bld__profile_debug -Dxdc_bld__vers_1_0_8_2_1 --symdebug:dwarf -I. -I/home/EDC-SP/borton/Perforce/tidsp//ti_rtsc/bios_6_52_00_12/packages -I/home/EDC-SP/borton/Perforce/tidsp//ti_rtsc/uia_2_20_00_02/packages -I/home/EDC-SP/borton/Perforce/tidsp/ti_rtsc/lin/xdctools_3_50_03_33_core/packages -I.. -I/home/EDC-SP/borton/Perforce/tidsp//compilers/lin/ti-cgt-c6000_8.2.1//include -fs=./package/lib/lib/tasks/package -fr=./package/lib/lib/tasks/package -fc package/package_tasks.c
    /home/EDC-SP/borton/Perforce/tidsp/ti_rtsc/lin/xdctools_3_50_03_33_core/bin/mkdep -a package/lib/lib/tasks/package/package_tasks.oe66.dep -p package/lib/lib/tasks/package -s oe66 package/package_tasks.c -C -qq -pdsw225 -mv6600 --abi=eabi -eo.oe66 -ea.se66 -D_DEBUG_=1 -Dxdc_target_name__=C66 -Dxdc_target_types__=ti/targets/elf/std.h -Dxdc_bld__profile_debug -Dxdc_bld__vers_1_0_8_2_1 --symdebug:dwarf -I. -I/home/EDC-SP/borton/Perforce/tidsp//ti_rtsc/bios_6_52_00_12/packages -I/home/EDC-SP/borton/Perforce/tidsp//ti_rtsc/uia_2_20_00_02/packages -I/home/EDC-SP/borton/Perforce/tidsp/ti_rtsc/lin/xdctools_3_50_03_33_core/packages -I.. -I/home/EDC-SP/borton/Perforce/tidsp//compilers/lin/ti-cgt-c6000_8.2.1//include -fs=./package/lib/lib/tasks/package -fr=./package/lib/lib/tasks/package
    rm -f package/lib/lib/tasks/BenchmarkTask_a.oe66
    #
    # cle66 BenchmarkTask_a.c ...
    /home/EDC-SP/borton/Perforce/tidsp//compilers/lin/ti-cgt-c6000_8.2.1//bin/cl6x -c -qq -pdsw225 -mv6600 --abi=eabi -eo.oe66 -ea.se66 -D_DEBUG_=1 -Dxdc_target_name__=C66 -Dxdc_target_types__=ti/targets/elf/std.h -Dxdc_bld__profile_debug -Dxdc_bld__vers_1_0_8_2_1 --symdebug:dwarf -I. -I/home/EDC-SP/borton/Perforce/tidsp//ti_rtsc/bios_6_52_00_12/packages -I/home/EDC-SP/borton/Perforce/tidsp//ti_rtsc/uia_2_20_00_02/packages -I/home/EDC-SP/borton/Perforce/tidsp/ti_rtsc/lin/xdctools_3_50_03_33_core/packages -I.. -I/home/EDC-SP/borton/Perforce/tidsp//compilers/lin/ti-cgt-c6000_8.2.1//include -fs=./package/lib/lib/tasks -fr=./package/lib/lib/tasks -fc BenchmarkTask_a.c
    "BenchmarkTask_a.c", line 38: warning: a value of type "ti_sysbios_knl_Clock_TimerProxy_Handle" cannot be assigned to an entity of type "ti_sysbios_hal_Timer_Handle"
    /home/EDC-SP/borton/Perforce/tidsp/ti_rtsc/lin/xdctools_3_50_03_33_core/bin/mkdep -a package/lib/lib/tasks/BenchmarkTask_a.oe66.dep -p package/lib/lib/tasks -s oe66 BenchmarkTask_a.c -C -qq -pdsw225 -mv6600 --abi=eabi -eo.oe66 -ea.se66 -D_DEBUG_=1 -Dxdc_target_name__=C66 -Dxdc_target_types__=ti/targets/elf/std.h -Dxdc_bld__profile_debug -Dxdc_bld__vers_1_0_8_2_1 --symdebug:dwarf -I. -I/home/EDC-SP/borton/Perforce/tidsp//ti_rtsc/bios_6_52_00_12/packages -I/home/EDC-SP/borton/Perforce/tidsp//ti_rtsc/uia_2_20_00_02/packages -I/home/EDC-SP/borton/Perforce/tidsp/ti_rtsc/lin/xdctools_3_50_03_33_core/packages -I.. -I/home/EDC-SP/borton/Perforce/tidsp//compilers/lin/ti-cgt-c6000_8.2.1//include -fs=./package/lib/lib/tasks -fr=./package/lib/lib/tasks
    rm -f lib/tasks.ae66
    #
    # archiving package/lib/lib/tasks/package/package_tasks.oe66 package/lib/lib/tasks/BenchmarkTask_a.oe66 into lib/tasks.ae66 ...
    /home/EDC-SP/borton/Perforce/tidsp//compilers/lin/ti-cgt-c6000_8.2.1//bin/ar6x rq lib/tasks.ae66 package/lib/lib/tasks/package/package_tasks.oe66 package/lib/lib/tasks/BenchmarkTask_a.oe66
    .libraries files complete: Mon Oct 23 15:10:08 EDT 2017.
    ======== .dlls [/home/EDC-SP/borton/Perforce/srcparts/src4300/src4384/matrix_benchmark/DSP/Program_Common/RTSC_Common/algorithms] ========
    ======== .dlls [/home/EDC-SP/borton/Perforce/srcparts/src4300/src4384/matrix_benchmark/DSP/Program_Common/RTSC_Common/tasks] ========
    .dlls files complete: Mon Oct 23 15:10:08 EDT 2017.
    ======== .executables [/home/EDC-SP/borton/Perforce/srcparts/src4300/src4384/matrix_benchmark/DSP/Program_Common/RTSC_Common/algorithms] ========
    ======== .executables [/home/EDC-SP/borton/Perforce/srcparts/src4300/src4384/matrix_benchmark/DSP/Program_Common/RTSC_Common/tasks] ========
    .executables files complete: Mon Oct 23 15:10:08 EDT 2017.
    ======== all [/home/EDC-SP/borton/Perforce/srcparts/src4300/src4384/matrix_benchmark/DSP/Program_Common/RTSC_Common/algorithms] ========
    #
    # all files complete.
    ======== all [/home/EDC-SP/borton/Perforce/srcparts/src4300/src4384/matrix_benchmark/DSP/Program_Common/RTSC_Common/tasks] ========
    #
    # all files complete.
    all files complete: Mon Oct 23 15:10:08 EDT 2017.


    Old tools core output:

    making all: Mon Oct 23 15:14:59 EDT 2017 ...
    ======== .interfaces [/home/EDC-SP/borton/p4/srcparts/src4300/src4384/matrix_benchmark/DSP/SRC4384/tms320c6678/core0] ========
    #
    # making package.mak (because of package.bld) ...
    /home/EDC-SP/borton/p4/tidsp/ti_rtsc/lin/xdctools_3_24_03_33/xs -Dxdc.path="/home/EDC-SP/borton/p4/tidsp/ti_rtsc/bios_6_34_01_14/packages;/home/EDC-SP/borton/p4/tidsp/ti_rtsc/ipc_1_23_01_26/packages;/home/EDC-SP/borton/p4/tidsp/ti_rtsc/uia_1_00_01_16_eng/packages;/home/EDC-SP/borton/p4/srcparts/src4300/src4384/matrix_benchmark/DSP/Program_Common/RTSC_Common;/home/EDC-SP/borton/p4/tidsp/ti_rtsc/lin/xdctools_3_24_03_33/packages;../.." -Dxdc.root=/home/EDC-SP/borton/p4/tidsp/ti_rtsc/lin/xdctools_3_24_03_33 -Dxdc.hostOS=Linux -Dconfig.importPath=".;/home/EDC-SP/borton/p4/tidsp/ti_rtsc/bios_6_34_01_14/packages;/home/EDC-SP/borton/p4/tidsp/ti_rtsc/ipc_1_23_01_26/packages;/home/EDC-SP/borton/p4/tidsp/ti_rtsc/uia_1_00_01_16_eng/packages;/home/EDC-SP/borton/p4/srcparts/src4300/src4384/matrix_benchmark/DSP/Program_Common/RTSC_Common;/home/EDC-SP/borton/p4/tidsp/ti_rtsc/lin/xdctools_3_24_03_33/packages;../..;/home/EDC-SP/borton/p4/tidsp/ti_rtsc/lin/xdctools_3_24_03_33;/home/EDC-SP/borton/p4/tidsp/ti_rtsc/lin/xdctools_3_24_03_33/etc" -Dxdc.bld.targets="" -DTOOLS= -f /home/EDC-SP/borton/p4/tidsp/ti_rtsc/lin/xdctools_3_24_03_33/packages/xdc/bld/bld.js /home/EDC-SP/borton/p4/srcparts/src4300/src4384/matrix_benchmark/DSP/Config_Bld/tms320c6678.bld package.bld package.mak
    #
    # generating interfaces for package tms320c6678.core0 (because package/package.xdc.inc is older than package.xdc) ...
    /home/EDC-SP/borton/p4/tidsp/ti_rtsc/lin/xdctools_3_24_03_33/xs -Dxdc.path="/home/EDC-SP/borton/p4/tidsp/ti_rtsc/bios_6_34_01_14/packages;/home/EDC-SP/borton/p4/tidsp/ti_rtsc/ipc_1_23_01_26/packages;/home/EDC-SP/borton/p4/tidsp/ti_rtsc/uia_1_00_01_16_eng/packages;/home/EDC-SP/borton/p4/srcparts/src4300/src4384/matrix_benchmark/DSP/Program_Common/RTSC_Common;/home/EDC-SP/borton/p4/tidsp/ti_rtsc/lin/xdctools_3_24_03_33/packages;../.." -Dxdc.root=/home/EDC-SP/borton/p4/tidsp/ti_rtsc/lin/xdctools_3_24_03_33 -Dxdc.hostOS=Linux -Dconfig.importPath=".;/home/EDC-SP/borton/p4/tidsp/ti_rtsc/bios_6_34_01_14/packages;/home/EDC-SP/borton/p4/tidsp/ti_rtsc/ipc_1_23_01_26/packages;/home/EDC-SP/borton/p4/tidsp/ti_rtsc/uia_1_00_01_16_eng/packages;/home/EDC-SP/borton/p4/srcparts/src4300/src4384/matrix_benchmark/DSP/Program_Common/RTSC_Common;/home/EDC-SP/borton/p4/tidsp/ti_rtsc/lin/xdctools_3_24_03_33/packages;../..;/home/EDC-SP/borton/p4/tidsp/ti_rtsc/lin/xdctools_3_24_03_33;/home/EDC-SP/borton/p4/tidsp/ti_rtsc/lin/xdctools_3_24_03_33/etc" -Dxdc.bld.targets="" -DTOOLS= -f xdc/services/intern/cmd/build.xs -m package/package.xdc.dep -i package/package.xdc.inc package.xdc
    .interfaces files complete: Mon Oct 23 15:15:03 EDT 2017.
    ======== .libraries [/home/EDC-SP/borton/p4/srcparts/src4300/src4384/matrix_benchmark/DSP/SRC4384/tms320c6678/core0] ========
    .libraries files complete: Mon Oct 23 15:15:03 EDT 2017.
    ======== .dlls [/home/EDC-SP/borton/p4/srcparts/src4300/src4384/matrix_benchmark/DSP/SRC4384/tms320c6678/core0] ========
    #
    # configuring core0.xe66 from package/cfg/core0_pe66.cfg ...
    /home/EDC-SP/borton/p4/tidsp/ti_rtsc/lin/xdctools_3_24_03_33/xs -Dxdc.path="/home/EDC-SP/borton/p4/tidsp/ti_rtsc/bios_6_34_01_14/packages;/home/EDC-SP/borton/p4/tidsp/ti_rtsc/ipc_1_23_01_26/packages;/home/EDC-SP/borton/p4/tidsp/ti_rtsc/uia_1_00_01_16_eng/packages;/home/EDC-SP/borton/p4/srcparts/src4300/src4384/matrix_benchmark/DSP/Program_Common/RTSC_Common;/home/EDC-SP/borton/p4/tidsp/ti_rtsc/lin/xdctools_3_24_03_33/packages;../.." -Dxdc.root=/home/EDC-SP/borton/p4/tidsp/ti_rtsc/lin/xdctools_3_24_03_33 -Dxdc.hostOS=Linux -Dconfig.importPath=".;/home/EDC-SP/borton/p4/tidsp/ti_rtsc/bios_6_34_01_14/packages;/home/EDC-SP/borton/p4/tidsp/ti_rtsc/ipc_1_23_01_26/packages;/home/EDC-SP/borton/p4/tidsp/ti_rtsc/uia_1_00_01_16_eng/packages;/home/EDC-SP/borton/p4/srcparts/src4300/src4384/matrix_benchmark/DSP/Program_Common/RTSC_Common;/home/EDC-SP/borton/p4/tidsp/ti_rtsc/lin/xdctools_3_24_03_33/packages;../..;/home/EDC-SP/borton/p4/tidsp/ti_rtsc/lin/xdctools_3_24_03_33;/home/EDC-SP/borton/p4/tidsp/ti_rtsc/lin/xdctools_3_24_03_33/etc" -Dxdc.bld.targets="" -DTOOLS= xdc.cfg core0.xe66 package/cfg/core0_pe66.cfg package/cfg/core0_pe66
    warning: xdc.runtime.Log: "/home/EDC-SP/borton/p4/tidsp/ti_rtsc/lin/xdctools_3_24_03_33/packages/xdc/runtime/Log.xs", line 168: xdc.runtime.Log idToInfo: Two events with the same id: ti.uia.events.UIABenchmark.start and xdc.runtime.Log.L_start share the msg: 'Start: %$S'. You must reconfigure the message of one of these events to ensure its id will be unique.
    warning: xdc.runtime.Log: "/home/EDC-SP/borton/p4/tidsp/ti_rtsc/lin/xdctools_3_24_03_33/packages/xdc/runtime/Log.xs", line 168: xdc.runtime.Log idToInfo: Two events with the same id: ti.uia.events.UIABenchmark.stop and xdc.runtime.Log.L_stop share the msg: 'Stop: %$S'. You must reconfigure the message of one of these events to ensure its id will be unique.
    warning: xdc.runtime.Log: "/home/EDC-SP/borton/p4/tidsp/ti_rtsc/lin/xdctools_3_24_03_33/packages/xdc/runtime/Log.xs", line 168: xdc.runtime.Log idToInfo: Two events with the same id: ti.uia.events.UIABenchmark.startInstance and xdc.runtime.Log.L_startInstance share the msg: 'StartInstance: %$S'. You must reconfigure the message of one of these events to ensure its id will be unique.
    warning: xdc.runtime.Log: "/home/EDC-SP/borton/p4/tidsp/ti_rtsc/lin/xdctools_3_24_03_33/packages/xdc/runtime/Log.xs", line 168: xdc.runtime.Log idToInfo: Two events with the same id: ti.uia.events.UIABenchmark.stopInstance and xdc.runtime.Log.L_stopInstance share the msg: 'StopInstance: %$S'. You must reconfigure the message of one of these events to ensure its id will be unique.
    warning: xdc.runtime.Error: "/home/EDC-SP/borton/p4/tidsp/ti_rtsc/lin/xdctools_3_24_03_33/packages/xdc/runtime/Error.xs", line 44: xdc.runtime.Error E_generic: the message for this error (= '%$S') requires %$S support but xdc.runtime.System.extendedFormats (= '%f') does not include '%$S'
    rm -f package/cfg/core0_pe66.oe66
    #
    # cle66 package/cfg/core0_pe66.c ...
    /home/EDC-SP/borton/p4/tidsp/compilers/lin/TI_CGT_C6000_7.3.0//bin/cl6x -c -qq -pdsw225 -mo -mv6600 --abi=eabi -eo.oe66 -ea.se66 --embed_inline_assembly -D_DEBUG_=1 -Dxdc_cfg__header__='tms320c6678/core0/package/cfg/core0_pe66.h' -Dxdc_target_name__=C66 -Dxdc_target_types__=ti/targets/elf/std.h -Dxdc_bld__profile_debug -Dxdc_bld__vers_1_0_7_3_0 --symdebug:dwarf -I. -I/home/EDC-SP/borton/p4/tidsp/ti_rtsc/bios_6_34_01_14/packages -I/home/EDC-SP/borton/p4/tidsp/ti_rtsc/ipc_1_23_01_26/packages -I/home/EDC-SP/borton/p4/tidsp/ti_rtsc/uia_1_00_01_16_eng/packages -I/home/EDC-SP/borton/p4/srcparts/src4300/src4384/matrix_benchmark/DSP/Program_Common/RTSC_Common -I/home/EDC-SP/borton/p4/tidsp/ti_rtsc/lin/xdctools_3_24_03_33/packages -I../.. -I/home/EDC-SP/borton/p4/tidsp/compilers/lin/TI_CGT_C6000_7.3.0//include -fs=./package/cfg -fr=./package/cfg -fc package/cfg/core0_pe66.c
    /home/EDC-SP/borton/p4/tidsp/ti_rtsc/lin/xdctools_3_24_03_33/bin/mkdep -a package/cfg/core0_pe66.oe66.dep -p package/cfg -s oe66 package/cfg/core0_pe66.c -C -qq -pdsw225 -mo -mv6600 --abi=eabi -eo.oe66 -ea.se66 --embed_inline_assembly -D_DEBUG_=1 -Dxdc_cfg__header__='tms320c6678/core0/package/cfg/core0_pe66.h' -Dxdc_target_name__=C66 -Dxdc_target_types__=ti/targets/elf/std.h -Dxdc_bld__profile_debug -Dxdc_bld__vers_1_0_7_3_0 --symdebug:dwarf -I. -I/home/EDC-SP/borton/p4/tidsp/ti_rtsc/bios_6_34_01_14/packages -I/home/EDC-SP/borton/p4/tidsp/ti_rtsc/ipc_1_23_01_26/packages -I/home/EDC-SP/borton/p4/tidsp/ti_rtsc/uia_1_00_01_16_eng/packages -I/home/EDC-SP/borton/p4/srcparts/src4300/src4384/matrix_benchmark/DSP/Program_Common/RTSC_Common -I/home/EDC-SP/borton/p4/tidsp/ti_rtsc/lin/xdctools_3_24_03_33/packages -I../.. -I/home/EDC-SP/borton/p4/tidsp/compilers/lin/TI_CGT_C6000_7.3.0//include -fs=./package/cfg -fr=./package/cfg
    .dlls files complete: Mon Oct 23 15:15:29 EDT 2017.
    ======== .executables [/home/EDC-SP/borton/p4/srcparts/src4300/src4384/matrix_benchmark/DSP/SRC4384/tms320c6678/core0] ========
    rm -f package/cfg/core0/core0.oe66
    #
    # cle66 core0.c ...
    /home/EDC-SP/borton/p4/tidsp/compilers/lin/TI_CGT_C6000_7.3.0//bin/cl6x -c -qq -pdsw225 -mv6600 --abi=eabi -eo.oe66 -ea.se66 -D_DEBUG_=1 -Dxdc_cfg__header__='tms320c6678/core0/package/cfg/core0_pe66.h' -Dxdc_target_name__=C66 -Dxdc_target_types__=ti/targets/elf/std.h -Dxdc_bld__profile_debug -Dxdc_bld__vers_1_0_7_3_0 --symdebug:dwarf -I. -I/home/EDC-SP/borton/p4/tidsp/ti_rtsc/bios_6_34_01_14/packages -I/home/EDC-SP/borton/p4/tidsp/ti_rtsc/ipc_1_23_01_26/packages -I/home/EDC-SP/borton/p4/tidsp/ti_rtsc/uia_1_00_01_16_eng/packages -I/home/EDC-SP/borton/p4/srcparts/src4300/src4384/matrix_benchmark/DSP/Program_Common/RTSC_Common -I/home/EDC-SP/borton/p4/tidsp/ti_rtsc/lin/xdctools_3_24_03_33/packages -I../.. -I/home/EDC-SP/borton/p4/tidsp/compilers/lin/TI_CGT_C6000_7.3.0//include -fs=./package/cfg/core0 -fr=./package/cfg/core0 -fc core0.c
    /home/EDC-SP/borton/p4/tidsp/ti_rtsc/lin/xdctools_3_24_03_33/bin/mkdep -a package/cfg/core0/core0.oe66.dep -p package/cfg/core0 -s oe66 core0.c -C -qq -pdsw225 -mv6600 --abi=eabi -eo.oe66 -ea.se66 -D_DEBUG_=1 -Dxdc_cfg__header__='tms320c6678/core0/package/cfg/core0_pe66.h' -Dxdc_target_name__=C66 -Dxdc_target_types__=ti/targets/elf/std.h -Dxdc_bld__profile_debug -Dxdc_bld__vers_1_0_7_3_0 --symdebug:dwarf -I. -I/home/EDC-SP/borton/p4/tidsp/ti_rtsc/bios_6_34_01_14/packages -I/home/EDC-SP/borton/p4/tidsp/ti_rtsc/ipc_1_23_01_26/packages -I/home/EDC-SP/borton/p4/tidsp/ti_rtsc/uia_1_00_01_16_eng/packages -I/home/EDC-SP/borton/p4/srcparts/src4300/src4384/matrix_benchmark/DSP/Program_Common/RTSC_Common -I/home/EDC-SP/borton/p4/tidsp/ti_rtsc/lin/xdctools_3_24_03_33/packages -I../.. -I/home/EDC-SP/borton/p4/tidsp/compilers/lin/TI_CGT_C6000_7.3.0//include -fs=./package/cfg/core0 -fr=./package/cfg/core0
    rm -f core0.xe66
    #
    # lnke66 core0.xe66 ...
    rm -f package/cfg//core0.xe66.map
    /home/EDC-SP/borton/p4/tidsp/compilers/lin/TI_CGT_C6000_7.3.0//bin/lnk6x -q -u _c_int00 -fs package/cfg/./ -q -o core0.xe66 package/cfg/core0_pe66.oe66 package/cfg/core0/core0.oe66 package/cfg/core0_pe66.xdl --abi=eabi -c -m package/cfg//core0.xe66.map -l /home/EDC-SP/borton/p4/tidsp/compilers/lin/TI_CGT_C6000_7.3.0//lib/rts6600_elf.lib
    .executables files complete: Mon Oct 23 15:15:30 EDT 2017.
    ======== all [/home/EDC-SP/borton/p4/srcparts/src4300/src4384/matrix_benchmark/DSP/SRC4384/tms320c6678/core0] ========
    #
    # all files complete.
    all files complete: Mon Oct 23 15:15:30 EDT 2017.


    New tools core output:

    making all: Mon Oct 23 15:16:20 EDT 2017 ...
    ======== .interfaces [/home/EDC-SP/borton/Perforce/srcparts/src4300/src4384/matrix_benchmark/DSP/SRC4384/tms320c6678/core0] ========
    #
    # making package.mak (because of package.bld) ...
    /home/EDC-SP/borton/Perforce/tidsp/ti_rtsc/lin/xdctools_3_50_03_33_core/xs -Dxdc.path="/home/EDC-SP/borton/Perforce/tidsp//ti_rtsc/bios_6_52_00_12/packages;/home/EDC-SP/borton/Perforce/tidsp//ti_rtsc/uia_2_20_00_02/packages;/home/EDC-SP/borton/Perforce/srcparts/src4300/src4384/matrix_benchmark/DSP/Program_Common/RTSC_Common;/home/EDC-SP/borton/Perforce/tidsp/ti_rtsc/lin/xdctools_3_50_03_33_core/packages;../.." -Dxdc.root=/home/EDC-SP/borton/Perforce/tidsp/ti_rtsc/lin/xdctools_3_50_03_33_core -Dxdc.hostOS=Linux -Dconfig.importPath=".;/home/EDC-SP/borton/Perforce/tidsp//ti_rtsc/bios_6_52_00_12/packages;/home/EDC-SP/borton/Perforce/tidsp//ti_rtsc/uia_2_20_00_02/packages;/home/EDC-SP/borton/Perforce/srcparts/src4300/src4384/matrix_benchmark/DSP/Program_Common/RTSC_Common;/home/EDC-SP/borton/Perforce/tidsp/ti_rtsc/lin/xdctools_3_50_03_33_core/packages;../..;/home/EDC-SP/borton/Perforce/tidsp/ti_rtsc/lin/xdctools_3_50_03_33_core;/home/EDC-SP/borton/Perforce/tidsp/ti_rtsc/lin/xdctools_3_50_03_33_core/etc" -Dxdc.bld.targets="" -DTOOLS= -f /home/EDC-SP/borton/Perforce/tidsp/ti_rtsc/lin/xdctools_3_50_03_33_core/packages/xdc/bld/bld.js /home/EDC-SP/borton/Perforce/srcparts/src4300/src4384/matrix_benchmark/DSP/Config_Bld/tms320c6678.bld package.bld package.mak
    #
    # generating interfaces for package tms320c6678.core0 (because package/package.xdc.inc is older than package.xdc) ...
    /home/EDC-SP/borton/Perforce/tidsp/ti_rtsc/lin/xdctools_3_50_03_33_core/xs -Dxdc.path="/home/EDC-SP/borton/Perforce/tidsp//ti_rtsc/bios_6_52_00_12/packages;/home/EDC-SP/borton/Perforce/tidsp//ti_rtsc/uia_2_20_00_02/packages;/home/EDC-SP/borton/Perforce/srcparts/src4300/src4384/matrix_benchmark/DSP/Program_Common/RTSC_Common;/home/EDC-SP/borton/Perforce/tidsp/ti_rtsc/lin/xdctools_3_50_03_33_core/packages;../.." -Dxdc.root=/home/EDC-SP/borton/Perforce/tidsp/ti_rtsc/lin/xdctools_3_50_03_33_core -Dxdc.hostOS=Linux -Dconfig.importPath=".;/home/EDC-SP/borton/Perforce/tidsp//ti_rtsc/bios_6_52_00_12/packages;/home/EDC-SP/borton/Perforce/tidsp//ti_rtsc/uia_2_20_00_02/packages;/home/EDC-SP/borton/Perforce/srcparts/src4300/src4384/matrix_benchmark/DSP/Program_Common/RTSC_Common;/home/EDC-SP/borton/Perforce/tidsp/ti_rtsc/lin/xdctools_3_50_03_33_core/packages;../..;/home/EDC-SP/borton/Perforce/tidsp/ti_rtsc/lin/xdctools_3_50_03_33_core;/home/EDC-SP/borton/Perforce/tidsp/ti_rtsc/lin/xdctools_3_50_03_33_core/etc" -Dxdc.bld.targets="" -DTOOLS= -f xdc/services/intern/cmd/build.xs -m package/package.xdc.dep -i package/package.xdc.inc package.xdc
    .interfaces files complete: Mon Oct 23 15:16:24 EDT 2017.
    ======== .libraries [/home/EDC-SP/borton/Perforce/srcparts/src4300/src4384/matrix_benchmark/DSP/SRC4384/tms320c6678/core0] ========
    .libraries files complete: Mon Oct 23 15:16:24 EDT 2017.
    ======== .dlls [/home/EDC-SP/borton/Perforce/srcparts/src4300/src4384/matrix_benchmark/DSP/SRC4384/tms320c6678/core0] ========
    #
    # configuring core0.xe66 from package/cfg/core0_pe66.cfg ...
    /home/EDC-SP/borton/Perforce/tidsp/ti_rtsc/lin/xdctools_3_50_03_33_core/xs -Dxdc.path="/home/EDC-SP/borton/Perforce/tidsp//ti_rtsc/bios_6_52_00_12/packages;/home/EDC-SP/borton/Perforce/tidsp//ti_rtsc/uia_2_20_00_02/packages;/home/EDC-SP/borton/Perforce/srcparts/src4300/src4384/matrix_benchmark/DSP/Program_Common/RTSC_Common;/home/EDC-SP/borton/Perforce/tidsp/ti_rtsc/lin/xdctools_3_50_03_33_core/packages;../.." -Dxdc.root=/home/EDC-SP/borton/Perforce/tidsp/ti_rtsc/lin/xdctools_3_50_03_33_core -Dxdc.hostOS=Linux -Dconfig.importPath=".;/home/EDC-SP/borton/Perforce/tidsp//ti_rtsc/bios_6_52_00_12/packages;/home/EDC-SP/borton/Perforce/tidsp//ti_rtsc/uia_2_20_00_02/packages;/home/EDC-SP/borton/Perforce/srcparts/src4300/src4384/matrix_benchmark/DSP/Program_Common/RTSC_Common;/home/EDC-SP/borton/Perforce/tidsp/ti_rtsc/lin/xdctools_3_50_03_33_core/packages;../..;/home/EDC-SP/borton/Perforce/tidsp/ti_rtsc/lin/xdctools_3_50_03_33_core;/home/EDC-SP/borton/Perforce/tidsp/ti_rtsc/lin/xdctools_3_50_03_33_core/etc" -Dxdc.bld.targets="" -DTOOLS= xdc.cfg core0.xe66 package/cfg/core0_pe66.cfg package/cfg/core0_pe66
    warning: ti.uia.sysbios.LoggingSetup: "/home/EDC-SP/borton/Perforce/tidsp/ti_rtsc/uia_2_20_00_02/packages/ti/uia/sysbios/LoggingSetup.xs", line 85: ti.uia.sysbios.LoggingSetup eventUploadMode: The LoggingSetup.eventUploadMode configuration parameter has been replaced with LoggingSetup.loggerType. Will attempt to set LoggingSetup.loggerType based on eventUploadMode.
    warning: xdc.runtime.Error: "/home/EDC-SP/borton/Perforce/tidsp/ti_rtsc/lin/xdctools_3_50_03_33_core/packages/xdc/runtime/Error.xs", line 44: xdc.runtime.Error E_generic: the message for this error (= '%$S') requires %$S support but xdc.runtime.System.extendedFormats (= '%f') does not include '%$S'
    generating custom ti.sysbios library makefile ...
    Starting build of library sources ...
    making /home/EDC-SP/borton/Perforce/srcparts/src4300/src4384/matrix_benchmark/DSP/SRC4384/tms320c6678/core0/package/cfg/core0_pe66.src/sysbios/sysbios.ae66 ...
    gmake[1]: Entering directory `/home/EDC-SP/borton/Perforce/srcparts/src4300/src4384/matrix_benchmark/DSP/SRC4384/tms320c6678/core0/package/cfg/core0_pe66.src/sysbios'
    cle66 /home/EDC-SP/borton/Perforce/tidsp/ti_rtsc/bios_6_52_00_12/packages/ti/sysbios/BIOS.c ...
    remark #24038-D: --optimize_with_debug is deprecated and will be removed in a
    subsequent release. The behavior is enabled by default.
    asme66 /home/EDC-SP/borton/Perforce/tidsp/ti_rtsc/bios_6_52_00_12/packages/ti/sysbios/family/c64p/Exception_asm.s64P ...
    remark #24038-D: --optimize_with_debug is deprecated and will be removed in a
    subsequent release. The behavior is enabled by default.
    asme66 /home/EDC-SP/borton/Perforce/tidsp/ti_rtsc/bios_6_52_00_12/packages/ti/sysbios/family/c64p/Hwi_asm.s62 ...
    remark #24038-D: --optimize_with_debug is deprecated and will be removed in a
    subsequent release. The behavior is enabled by default.
    asme66 /home/EDC-SP/borton/Perforce/tidsp/ti_rtsc/bios_6_52_00_12/packages/ti/sysbios/family/c64p/Hwi_asm_switch.s62 ...
    remark #24038-D: --optimize_with_debug is deprecated and will be removed in a
    subsequent release. The behavior is enabled by default.
    asme66 /home/EDC-SP/borton/Perforce/tidsp/ti_rtsc/bios_6_52_00_12/packages/ti/sysbios/family/c64p/Hwi_disp_always.s64P ...
    remark #24038-D: --optimize_with_debug is deprecated and will be removed in a
    subsequent release. The behavior is enabled by default.
    asme66 /home/EDC-SP/borton/Perforce/tidsp/ti_rtsc/bios_6_52_00_12/packages/ti/sysbios/rts/ti/tls_get_tp.asm ...
    remark #24038-D: --optimize_with_debug is deprecated and will be removed in a
    subsequent release. The behavior is enabled by default.
    asme66 /home/EDC-SP/borton/Perforce/tidsp/ti_rtsc/bios_6_52_00_12/packages/ti/sysbios/family/c62/TaskSupport_asm.s62 ...
    remark #24038-D: --optimize_with_debug is deprecated and will be removed in a
    subsequent release. The behavior is enabled by default.
    asme66 /home/EDC-SP/borton/Perforce/tidsp/ti_rtsc/bios_6_52_00_12/packages/ti/sysbios/timers/timer64/Timer_asm.s64P ...
    remark #24038-D: --optimize_with_debug is deprecated and will be removed in a
    subsequent release. The behavior is enabled by default.
    are66 BIOS.obj c64p_Exception_asm.obj c64p_Hwi_asm.obj c64p_Hwi_asm_switch.obj c64p_Hwi_disp_always.obj ti_tls_get_tp.obj c62_TaskSupport_asm.obj timer64_Timer_asm.obj ...
    gmake[1]: Leaving directory `/home/EDC-SP/borton/Perforce/srcparts/src4300/src4384/matrix_benchmark/DSP/SRC4384/tms320c6678/core0/package/cfg/core0_pe66.src/sysbios'
    Build of libraries done.
    rm -f package/cfg/core0_pe66.oe66
    #
    # cle66 package/cfg/core0_pe66.c ...
    /home/EDC-SP/borton/Perforce/tidsp//compilers/lin/ti-cgt-c6000_8.2.1//bin/cl6x -c -qq -pdsw225 -mo -mv6600 --abi=eabi -eo.oe66 -ea.se66 -D_DEBUG_=1 -Dxdc_cfg__xheader__='"tms320c6678/core0/package/cfg/core0_pe66.h"' -Dxdc_target_name__=C66 -Dxdc_target_types__=ti/targets/elf/std.h -Dxdc_bld__profile_debug -Dxdc_bld__vers_1_0_8_2_1 --symdebug:dwarf -I. -I/home/EDC-SP/borton/Perforce/tidsp//ti_rtsc/bios_6_52_00_12/packages -I/home/EDC-SP/borton/Perforce/tidsp//ti_rtsc/uia_2_20_00_02/packages -I/home/EDC-SP/borton/Perforce/srcparts/src4300/src4384/matrix_benchmark/DSP/Program_Common/RTSC_Common -I/home/EDC-SP/borton/Perforce/tidsp/ti_rtsc/lin/xdctools_3_50_03_33_core/packages -I../.. -I/home/EDC-SP/borton/Perforce/tidsp//compilers/lin/ti-cgt-c6000_8.2.1//include -fs=./package/cfg -fr=./package/cfg -fc package/cfg/core0_pe66.c
    /home/EDC-SP/borton/Perforce/tidsp/ti_rtsc/lin/xdctools_3_50_03_33_core/bin/mkdep -a package/cfg/core0_pe66.oe66.dep -p package/cfg -s oe66 package/cfg/core0_pe66.c -C -qq -pdsw225 -mo -mv6600 --abi=eabi -eo.oe66 -ea.se66 -D_DEBUG_=1 -Dxdc_cfg__xheader__='"tms320c6678/core0/package/cfg/core0_pe66.h"' -Dxdc_target_name__=C66 -Dxdc_target_types__=ti/targets/elf/std.h -Dxdc_bld__profile_debug -Dxdc_bld__vers_1_0_8_2_1 --symdebug:dwarf -I. -I/home/EDC-SP/borton/Perforce/tidsp//ti_rtsc/bios_6_52_00_12/packages -I/home/EDC-SP/borton/Perforce/tidsp//ti_rtsc/uia_2_20_00_02/packages -I/home/EDC-SP/borton/Perforce/srcparts/src4300/src4384/matrix_benchmark/DSP/Program_Common/RTSC_Common -I/home/EDC-SP/borton/Perforce/tidsp/ti_rtsc/lin/xdctools_3_50_03_33_core/packages -I../.. -I/home/EDC-SP/borton/Perforce/tidsp//compilers/lin/ti-cgt-c6000_8.2.1//include -fs=./package/cfg -fr=./package/cfg
    .dlls files complete: Mon Oct 23 15:17:21 EDT 2017.
    ======== .executables [/home/EDC-SP/borton/Perforce/srcparts/src4300/src4384/matrix_benchmark/DSP/SRC4384/tms320c6678/core0] ========
    /home/EDC-SP/borton/Perforce/tidsp/ti_rtsc/lin/xdctools_3_50_03_33_core/gmake -f package/cfg/core0_pe66.src/makefile.libs
    making package/cfg/core0_pe66.src/sysbios/sysbios.ae66 ...
    gmake[3]: Nothing to be done for `all'.
    rm -f package/cfg/core0/core0.oe66
    #
    # cle66 core0.c ...
    /home/EDC-SP/borton/Perforce/tidsp//compilers/lin/ti-cgt-c6000_8.2.1//bin/cl6x -c -qq -pdsw225 -mv6600 --abi=eabi -eo.oe66 -ea.se66 -D_DEBUG_=1 -Dxdc_cfg__xheader__='"tms320c6678/core0/package/cfg/core0_pe66.h"' -Dxdc_target_name__=C66 -Dxdc_target_types__=ti/targets/elf/std.h -Dxdc_bld__profile_debug -Dxdc_bld__vers_1_0_8_2_1 --symdebug:dwarf -I. -I/home/EDC-SP/borton/Perforce/tidsp//ti_rtsc/bios_6_52_00_12/packages -I/home/EDC-SP/borton/Perforce/tidsp//ti_rtsc/uia_2_20_00_02/packages -I/home/EDC-SP/borton/Perforce/srcparts/src4300/src4384/matrix_benchmark/DSP/Program_Common/RTSC_Common -I/home/EDC-SP/borton/Perforce/tidsp/ti_rtsc/lin/xdctools_3_50_03_33_core/packages -I../.. -I/home/EDC-SP/borton/Perforce/tidsp//compilers/lin/ti-cgt-c6000_8.2.1//include -fs=./package/cfg/core0 -fr=./package/cfg/core0 -fc core0.c
    /home/EDC-SP/borton/Perforce/tidsp/ti_rtsc/lin/xdctools_3_50_03_33_core/bin/mkdep -a package/cfg/core0/core0.oe66.dep -p package/cfg/core0 -s oe66 core0.c -C -qq -pdsw225 -mv6600 --abi=eabi -eo.oe66 -ea.se66 -D_DEBUG_=1 -Dxdc_cfg__xheader__='"tms320c6678/core0/package/cfg/core0_pe66.h"' -Dxdc_target_name__=C66 -Dxdc_target_types__=ti/targets/elf/std.h -Dxdc_bld__profile_debug -Dxdc_bld__vers_1_0_8_2_1 --symdebug:dwarf -I. -I/home/EDC-SP/borton/Perforce/tidsp//ti_rtsc/bios_6_52_00_12/packages -I/home/EDC-SP/borton/Perforce/tidsp//ti_rtsc/uia_2_20_00_02/packages -I/home/EDC-SP/borton/Perforce/srcparts/src4300/src4384/matrix_benchmark/DSP/Program_Common/RTSC_Common -I/home/EDC-SP/borton/Perforce/tidsp/ti_rtsc/lin/xdctools_3_50_03_33_core/packages -I../.. -I/home/EDC-SP/borton/Perforce/tidsp//compilers/lin/ti-cgt-c6000_8.2.1//include -fs=./package/cfg/core0 -fr=./package/cfg/core0
    rm -f core0.xe66
    #
    # lnke66 core0.xe66 ...
    rm -f package/cfg//core0.xe66.map
    /home/EDC-SP/borton/Perforce/tidsp//compilers/lin/ti-cgt-c6000_8.2.1//bin/cl6x -fs package/cfg/./ -q -u _c_int00 --abi=eabi -z -o core0.xe66 package/cfg/core0_pe66.oe66 package/cfg/core0/core0.oe66 package/cfg/core0_pe66.xdl -w -c -m package/cfg//core0.xe66.map -l /home/EDC-SP/borton/Perforce/tidsp//compilers/lin/ti-cgt-c6000_8.2.1//lib/libc.a
    .executables files complete: Mon Oct 23 15:17:25 EDT 2017.
    ======== all [/home/EDC-SP/borton/Perforce/srcparts/src4300/src4384/matrix_benchmark/DSP/SRC4384/tms320c6678/core0] ========
    /home/EDC-SP/borton/Perforce/tidsp/ti_rtsc/lin/xdctools_3_50_03_33_core/gmake -f package/cfg/core0_pe66.src/makefile.libs
    making package/cfg/core0_pe66.src/sysbios/sysbios.ae66 ...
    gmake[3]: Nothing to be done for `all'.
    #
    # all files complete.
    all files complete: Mon Oct 23 15:17:25 EDT 2017.
  • Hi Nick,

    Can you share "BenchmarkTask_a.c" file ? I want to see the code at and around line 38 that is causing the following warning.

    "BenchmarkTask_a.c", line 38: warning: a value of type "ti_sysbios_knl_Clock_TimerProxy_Handle" cannot be assigned to an entity of type "ti_sysbios_hal_Timer_Handle"

    Best,
    Ashish
  • Ok, so I think I found the code that was causing the warning:

    Timer_Handle timerH;
    
    BenchmarkTask_Object* obj = (BenchmarkTask_Object*)arg0;
    timerH = Clock_getTimerHandle();

    There is a type mismatch here. The Clock timer proxy is "ti.sysbios.timers.timer64.Timer" and the handle returned by Clock_getTimerHandle() is the handle to that type of Timer object. I believe you are including "ti/sysbios/hal/Timer.h" in your benchmark app. A Timer64 timer object handle cannot be used with Hal Timer module APIs. If used, then it can cause a dereference to an invalid  address and I guess could also result in loss of debug connection.

    Can you change the Timer.h included in your benchmark app from "ti/sysbios/hal/Timer.h" to "ti/sysbios/timers/timer64/Timer.h" ?

    Best,

    Ashish

  • Thank you very much.

    Once I made that change it started working properly.

    Nick
  • Glad to know the issue is resolved.

    Just to give you an idea about what changed between the old and new release, here are some details:
    In older BIOS releases, the Clock module used Hal Timer as its timer delegate. This was changed so the Clock module would use the actual device specific Timer module (Timer64 for C6x) instead of Hal Timer (which abstracts the device specific Timer modules). The change was made because on many devices there are 2 or more types of Timers allowing the Clock and Hal Timers to use different timer delegates instead of sharing the same one.

    Best,
    Ashish