Other Parts Discussed in Thread: SYSCONFIG, UNIFLASH
Tool/software:
MCU-PLUS-SDK 10.0.0
Example: sbl_ospi_am243x-lp_r5fss0-0_nortos_ti-arm-clang
If I compile the above example, with its default sysconfig settings (specifically "Application Image is X509 Signed"=ON & "Disable Auth For Application Image"=OFF), and flash it to OSPI then it always fails to boot my system image.
If I use the mcu_plus_sdk_am243x_10_00_00_20/tools/boot/sbl_prebuilt/am243x-lp/sbl_ospi.debug.hs_fs.tiimage prebuilt bootloader then my system image boots fine.
Example sysconfig settings:

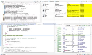
I have debugged the bootloader, below is the call stack, and the line it fails on.

When this line is hit, I get a data abort.
Please pay attention to pSrc / pDst of the memcpy.
Note: For debugging purposes I can put a Flash_read() statement that reads flash offset 0x80000 and does not cause a data abort. I am therefore thinking 0x80000 in pDst is not a valid destination for the memcpy?
Please can you advise on this problem. I am currently developing a custom bootloader where I also run into this same problem.
Is the prebuilt SBL bootloader compiled with certificate auth turned off? Is this related to the problem, or is something else going on?






